您可以捐助,支持我们的公益事业。

1元 10元 50元





认证码:  验证码,看不清楚?请点击刷新验证码 必填



  求知 文章 文库 Lib 视频 iPerson 课程 认证 咨询 工具 讲座 Model Center 汽车系统工程   模型库  
会员   
   
LLM大模型与智能体开发实战
2026年1月17、24日 北京+线上
需求分析与管理
2026年1月22-23日 北京+线上
UAF与企业架构
2026年2月3-4日 北京+线上
     
   
 订阅
UML建模指南(建模工具iSpace)
 
作者:俎涛(火龙果科技)
  2919   次浏览      41 次
 2024-7-16
 

UML是OMG(Object Management Group )1997年发布的的面向软件的建模语言,刚开始根据软件建模的需要定义了9种图,后来在2005年推出了UML2.0,定义了13种图,时至今日,UML虽然也在不断细节更新,但是主体框架已经趋于稳定,还是13种图。UML当前业务建模、系统建模和软件建模语言的基础,在UML基础之上衍生了很多语言,例如 SysML 、BPMN、UPDM、UAF… , 可以说,如果要学习建模语言,首先应该了解UML。

目前建模工具iSpace也开始支持建模语言:UML、SysML、DoDAF建模、UAF建模。

下面我们介绍iSpace所建立的UML图例,并对UML的图做简要说明。

如下是建模语言UML的13种图的关系(采用建模工具iSpace建模)

 

为了更好的支持建模,火龙果科技在MBSE平台iSpace中增加了UML、Sys ML、UPDM、UAF的建模支持。下面就结合建模工具iSapce对对UML的各种图结合示例进行简要介绍。

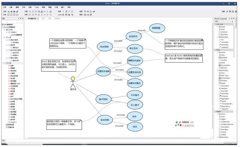
用例图

用例图 从用户的视角,以用户适用场景的方式描述系统的功能。
元素
Actor 是在系统之外,和系统交互的对象的角色抽象,可以是人,也可也是外部的设备、外部的系统。
UseCase 是 Actor 使用系统的场景的抽象,是从用户角度对功能需求的描述。
关系
include 一个用例包含更小的用例,一个用例可以包含多个用例,一个用例可以被多个用例包含。
generalize 是用例之间的一种抽象关系,多个类似的用例可以抽象为一个用例。
extend 一个用例因为扩展点的出现而扩展出的新的用例,被扩展出来的用例只有在扩展点出现的时候才会执行。

如下是采用建模工具iSpace建立的UML的用例图的示例:

 

类图

类图

描述类、类的属性和方法,以及类之间的关系

用途

把客观世界的对象分类,用属性描述特征,用方法描述行为,建模各个类之间的关系,帮助用户:

  • 概念建模
  • 数据建模
  • 设计类建模
  • 实现类建模
  • 元素

    class

    现实世界存在的对象的抽象,类具有 name 、 attribute 和 operation 。

    interface

    一组行为的抽象,可以被多个类实现。

    abstract class

    对多个类的进一步抽象,具有抽象的 operation ,不能被实例化。

    关系

    association

    类之间的结构性联系,这种联系是长期的。

    aggregation

    部分到整体之间的聚合关系,部分可以独立存在。

    compose

    部分到整体之间的组成关系,部分从来属于整体,不可独立存在。

    generalize

    子类和父类之间的抽象关系,子类可以据此具有父类的属性和行为。

    dependency

    两个类之间的一种行为级别的临时联系。

    realization

    接口和类之间的实现关系,类可以实现接口的行为。

    如下是采用建模工具iSpace建立的UML的类图的示例:

     

    状态图

    状态图

    描述状态及其之间的转移关系。

    用途

    描述某个对象或者行为的状态。

    元素

    State

    现实世界存在的对象的抽象,类具有 name 、 attribute 和 operation 。

    Initial

    状态图的开始点,用于指向第一个状态。

    Final

    状态图的终止点。

    Event

    引起状态转移的事件。

    History

    当状态进入一个复合状态的时候,标记从离开的状态开始。

    Operation

    在状态内部可以执行的动作

    关系

    Transition

    状态之间的转移关系,由事件触发,冰块验收条件约束。

    如下是采用建模工具iSpace建立的UML的状态图的示例:

    如果您希望进一步了解 MBSE 平台 iSpace:

    • 欢迎访问工具频道 MBSE 平台 iSpace
    • 也欢迎直接联系我们 teacher@uml.net.cn ,010-62670969

    下载 pdf 版:UML建模指南(建模工具iSpace)


       
    2919   次浏览       41 次
     
    相关工具

    文档生成器(DocGenerator)
    代码工程师 Code Engineer
    模型检查器 Checker
    WebEA
    自动建模器(AutoModeler)
     
    相关文章

    ASPICE 4.0 过程指南
    采用SysML对FPGA逻辑单元进行建模(对应到VHDL代码)
    DoDAF建模图例(EA+UPDM)
    EA集成第三方工具:Polarion、JIRA、AzureDevOps
    UML建模指南(建模工具iSpace)
     
    相关课程

    ASPICE4.0核心开发过程指南
    使用NML进行系统分析与建模
    基于UML和EA进行系统分析设计
    业务建模与业务分析
    基于SysML和EA进行系统设计与建模

    工具新闻
    2025年6月 EA v17.1 发布
    2024年6月 EA v17.0 Beta版发布
    2022年11月 EA v16.1的发布说明
    2022年11月 EA v16.1正式版介绍
    2022年7月 EA v16.05的发布说明
     
    最新文章
    SysML图解
    UAF 过程指南
    代码逆向模型:QT插件Demo
    基于企业架构的企业数字化指南
    采用SysML对FPGA逻辑单元进行建模
    DoDAF建模图例(EA+UPDM)
    硬件模型:智驾域控制器(建模工具EA)
    UML建模指南(建模工具iSpace)
    更多...   
    MBSE工具
    MBSE平台
    建模工具 EA
    模型库-Model Center
    需求管理-ReqManager
    自动建模-Modeler
    多级仿真-Sys Simulator
    代码工程-Code Engineer
    文档生成器-DocGenerator
    更多...   
    成功案例
    某汽车整车企业 MBSE工具链和咨询服务
    航天三院某研究所 建模工具、模型库和咨询
    零跑汽车 建模工具EA及服务
    赛力斯 MBSE工具链和培训服务
    高合汽车研发部门 建模工具EA、WebEA、
    广汽研究院 SysML+EA+软件分析设计
    高合汽车研发部门 建模工具EA、WebEA、
    国汽智联 建模工具EA、模型库、WebEA
    更多...