您可以捐助,支持我们的公益事业。

1元 10元 50元





认证码:  验证码,看不清楚?请点击刷新验证码 必填



  求知 文章 文库 Lib 视频 iPerson 课程 认证 咨询 工具 讲座 Model Center 汽车系统工程   模型库  
会员   
   
LLM大模型与智能体开发实战
12月28-29日 北京+线上
用SysML和EA系统建模
12月25-26日 北京+线上
需求分析与管理
2026年1月22-23日 北京+线上
     
   
 订阅
DODAF、MODAF和UAF建模与相关工具链
 
 
作者: 俎涛(火龙果软件工程)
 
  4907   次浏览      65 次
2024-1-31

1.DODAF 、 MODAF 和 UAF 简介

军事领域的系统参考架构目前常见的有:

  • DODAF 是美国国防部的架构参考框架
  • MODAF 是英国国防部的架构参考框架
  • NAF 是北约的架构参考框架
  • UAF 统一了 DODAF 、 MODAF 和 NAF 的架构框架

其中 DODAF 是最早建立的军事领域参考框架,也是其他架构框架的参考基础, DODAF 对于架构提供了八个视点,如下所示:


OMG 针对 DODAF 基于 UML 和 Sys ML 提供了架构建模规范 UPDM ,为体系架构建模提供了通用建模语言。

UAF 在 UPDM 的基础上也建立了相应的 UAF 的建模语言。

2.建模工具 EA 简介

建模工具 EA 是当前最流行的工具 ,在汽车电子、航空航天、船舶、轨道交通、企业信息化、系统工程、软件工程领域得到了广泛的应用,积累了大量的用户和案例。

建模工具 EA 也为 DODAF 、 MODAF 提供了建模支持,包括支持相应的建模语言 UPDM ,并提供了相应的建模向导、模型图例。



建模工具 EA 也为 UAF 提供了建模支持,包括支持相应的建模语言 UAFML ,并提供了相应的建模向导、模型图例。

下面就建模工具 EA 中对 DODAF 、 MODAF 、 UAF 提供的建模支持做个简要介绍。

3.DODAF 的模型与建模

建模工具 EA 中对 DODAF 提供了模型框架、建模向导。

3.1 DODAF 模型框架

建模工具 EA 中的 DODAF 模型框架覆盖 DODAF 的 8 个视点、 52 个模型,如下所示:


建模工具 EA 中的 DODAF 模型框架还提供了简要的图例,如下是 DODAF 图例的截图:


3.2 DODAF 建模示例

建模工具 EA 中还提供了 DODAF 经典建模案例 SAR (海上搜救)的模型图例,如下是 SAR 的模型实例覆盖的范围。


如下是部分模型图例截图:

全局视点-架构描述-度量指标

战略视点-能力到操作活动的映射


3.3 建模向导

建模工具 EA 还提供 DODAF 建模向导,包括:

•  DODAF 架构建模的工作流程

•  DODAF 架构建模的模型样例。


4. MODAF 的模型与建模

4.1 模型框架

建模工具 EA 中的 MODAF 模型框架覆盖 MODAF 的 7 个视点、 43 个模型,如下所示:


建模工具 EA 中的 MODAF 模型框架还提供了简要的图例,如下是MODAF 图例的截图:


4.2 建模向导

建模工具 EA 还提供 MODAF 建模向导,包括:

•  MODAF 架构建模的工作流程

•  MODAF 架构建模的模型样例。


5. UAF 的模型与建模

建模工具 EA 中对 UAF 提供了模型框架、模型实例和建模向导。

5.1 UAF 模型框架

建模工具 EA 中的 UAF 模型框架覆盖UAF 的 13 个视点的模型,并提供 UAF 度量库,如下所示:


5.2 模型示例

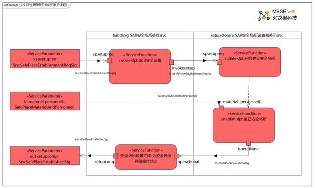
建模工具 EA 中还提供了 UAF 建模案例,如下是 SAR 的模型实例覆盖的


建模工具 EA 中的 UAF 模型框架还提供了简要的图例,如下是 UAF 图例的截图:

图 . 安全场所服务功能流程

图 . 网络弹性分析上下文

图 . 网络资源链接图

5.3 UAF 建模向导

建模工具 EA 还提供 UAF 架构建模的建模向导,包括:

•  UAF 架构建模的工作流程

•  UAF 架构建模的模型样例

6. 体系架构工程 (DODAF 、 MODAF 、 UAF) 工具链简介

为了有效支持 DODAF 、 MODAF 和 UAF 的体系架构工程,需要围绕模型建立一整套的工程环境,才能让模型支持具体的工作,实现体系架构的持续积累和发展。为此,我们提供的完整的 DODAF 、 MODAF 和 UAF 工具链,简要目录如下:

DODAF 工作场景 支持的工具
1. 建立 DODAF 过程指南 iSpace
2. 建立 DODAF 模型 EA 或 iSpace
3. 建模向导: DODAF 、 MODAF 、 UAF 建模向导
4. 自动建模器 AutoModeler
5. 生成 DODAF 体系架构说明文档 DocGenerator
6. 架构质量评审 iNspector
7. 对系统进行仿真 Simulator
8. 搭建模型库,建立持续积累机制 ModelCenter
9. 发布模型,使用模型,评审模型 WebEA

下面就对其中的系统仿真、过程指南和模型库进行简要介绍。

6.1 多系统联合的模型仿真

基于 DODAF 建立体系架构后,需要对系统进行仿真验证,多系统仿真器 Simulator 提供体系级别的仿真能力,可以模拟多个系统协作,完成操作,实现能力。可以基于仿真,验证体系架构的正确性和完整性。

6.2 建模指南 : iSpace

DODA F 、 MODAF 、 UAF 建模是一个复杂而长期的过程,所以目前规范也把体系架构开发过程作为 MBSE 的一部分,需要提供相应的过程指南模型,并把过程和交付物、角色进行跟踪管理。 MBSE 平台 iSpace 对 DODAF 、 UAF 提供如下过程支持:

•  体系架构设计过程指南

•  相关的角色和职责

•  交付的各种模型、文档和跟踪关系


如下是 iSpace 的 DODAF 的过程指南界面截图:


如下是 iSpace 的 DODAF 的工件模型截图:

6.3 模型库 : ModelCenter

复杂的体系架构工程不是短时间内少数人就能成功的,需要团队的合作和长期的积累,并指定相应的规范持续建设,这就需要能够支持复杂体系架构的模型库。为此,我们提供了可以存储多维模型库,并提供方便的在线管理。

可以在多维工程模型库中建立 DODAF 、 MODAF 、 UAF 模型,并实现多个模型的关联。管理者可以对模型进行评审,然后发布模型,把体系架构模型作为一种资源,服务于相应业务分析、系统建设和人员培养。这是 DODAF 、 MODAF 、 UAF 模型价值兑现的关键。

6.4 模型发布: WebEA

可以通过 WebEA 发布模型,让所有人都可以通过 web 页面浏览模型、使用模型、并对模型提供反馈机制,让模型成为日常工作的参考和依据。

完整工具链请访问: http://tool.uml.com.cn/iWork/MBSE.asp

 

后记

希望您读了此文后有所受益。

如果您有经验乐于分享,欢迎投稿给我们。

如果您对我们的培训、咨询和工具感兴趣:

•  建模工具: EA

•  模型 web 浏览工具: WebEA

•  MBSE 平台: iSpace

•  课程: DoDAF 规范、模型与实例

•  课程: UAF 架构体系与实践

•  课程: 基于SysML 和EA 进行系统设计与建模

•  咨询方案: MBSE( 基于模型的系统工程)

•  咨询方案: 建模项目承接 (uml.com.cn)

如果您希望了解更多信息:

作者简介:

俎涛,火龙果软件工程创始人, 2001 年创立了火龙果软件工程, 2004 年创立了 IBM Rational 用户组。 1998 年,曾作为骨干参与国家重点研究课题《面向特定领域基于组件的软件复用》,有幸比较深入的学习和使用的 UML 进行领域建模、提炼可复用组件和架构。在后来的研发项目中,一直采用模型进行分析设计,积累了一些心得和经验。 20 年来一直专注于 MBSE ,熟悉 UML 、 Sys ML 、 ArchiMate 、 BPMN 、 UPDM 、 DataModel 等建模语言和规范,在以往的经历中,最大的感触是汇聚了很多精英人才的软件工程和系统工程领域居然几十年都是一种凌乱迷蒙的状态,从自己的经历所得,觉得清晰的模型,才是拨开工程迷雾的关键所在,所以不断研究和应用各种建模技术,并从自己的工程实践中提炼经验,形成对于自己可持续的方法论,例如《基于自然语言的建模语言 NML 》《 MBSE 从方法到实践指南》 《基于模型的三维研发管理》 《基于模型的需求管理》 《模型驱动的架构设计》 《基于模型的质量管理》 《基于模型的人员能力管理》 《 iProcess 过程改进方法》,目前正在作为产品经理和架构师,进行 MBSE (基于模型的系统工程)平台的研发,希望建立要给基于模型的工程解决方案,后续会不断写些文章,希望能给同行一些借鉴。

 

 

 

 

   
4907   次浏览       65 次
 
相关工具

文档生成器(DocGenerator)
代码工程师 Code Engineer
模型检查器 Checker
WebEA
自动建模器(AutoModeler)
 
相关文章

ASPICE 4.0 过程指南
采用SysML对FPGA逻辑单元进行建模(对应到VHDL代码)
DoDAF建模图例(EA+UPDM)
EA集成第三方工具:Polarion、JIRA、AzureDevOps
UML建模指南(建模工具iSpace)
 
相关课程

ASPICE4.0核心开发过程指南
使用NML进行系统分析与建模
基于UML和EA进行系统分析设计
业务建模与业务分析
基于SysML和EA进行系统设计与建模

工具新闻
2025年6月 EA v17.1 发布
2024年6月 EA v17.0 Beta版发布
2022年11月 EA v16.1的发布说明
2022年11月 EA v16.1正式版介绍
2022年7月 EA v16.05的发布说明
 
最新文章
SysML图解
UAF 过程指南
代码逆向模型:QT插件Demo
基于企业架构的企业数字化指南
采用SysML对FPGA逻辑单元进行建模
DoDAF建模图例(EA+UPDM)
硬件模型:智驾域控制器(建模工具EA)
UML建模指南(建模工具iSpace)
更多...   
MBSE工具
MBSE平台
建模工具 EA
模型库-Model Center
需求管理-ReqManager
自动建模-Modeler
多级仿真-Sys Simulator
代码工程-Code Engineer
文档生成器-DocGenerator
更多...   
成功案例
某汽车整车企业 MBSE工具链和咨询服务
航天三院某研究所 建模工具、模型库和咨询
零跑汽车 建模工具EA及服务
赛力斯 MBSE工具链和培训服务
高合汽车研发部门 建模工具EA、WebEA、
广汽研究院 SysML+EA+软件分析设计
高合汽车研发部门 建模工具EA、WebEA、
国汽智联 建模工具EA、模型库、WebEA
更多...