您可以捐助,支持我们的公益事业。

1元 10元 50元





认证码:  验证码,看不清楚?请点击刷新验证码 必填



  求知 文章 文库 Lib 视频 iPerson 课程 认证 咨询 工具 讲座 Model Center 汽车系统工程   模型库  
会员   
   
LLM大模型与智能体开发实战
2026年1月17、24日 北京+线上
需求分析与管理
2026年1月22-23日 北京+线上
UAF与企业架构
2026年2月3-4日 北京+线上
     
   
 订阅
基于SysML的风力发电系统分析与建模
 
  3589   次浏览      36 次
 2021-9-18 
 
编辑推荐:
本文提出了一种面向系统工程的图形化建模语言SysML,来描述风力发电机系统的功能。
来自于系斯模科技,由火龙果软件Alice推荐。

介绍

如今,对电力的日益依赖导致了全球能源需求有增无减。同时,化石燃料仍然是能源生产的主要来源,它利用的是有限的、不可再生的资源,总有一天会完成。

此外,它们已经在减少,因此变得更加昂贵,或者它们的回收正变得越来越破坏环境。为了进一步帮助环境和维持我们日益增长的需求,我们需要转向可再生能源。几个世纪以来,人类活动的一部分就是利用自然现象,如阳光、风等进行同样形式的生产力利用。

另一种发电方式是风力发电。然而,后者从早期就被用来提供机械动力来抽水或研磨谷物。然而,在18世纪工业革命之前的1200多年里,风车和水车是唯一的动力来源。

尽管风力发电并不是一个全新的想法,但现代社会基本上是以化石燃料为基础来满足日益增长的电力需求。但实际上,在二十世纪的最后十年,能源供应的安全性、日益增长的需求和环境问题吸引了人们对可再生能源的兴趣,如风力发电系统。

风力发电系统

风能重新成为最重要的可持续能源之一,部分原因是它没有污染,因为没有温室气体或热量排放。此外,风能是一种清洁、可持续、免费和可再生的能源,因此它永远不会耗尽。

风力发电机是一种将风能转化为电能的装置。它分为两个基本类别之一:水平轴风力发电机(HAWT)和垂直轴风力发电机(VAWT)。HAWTs是目前使用的比较常见的类型。

今天的风力发电机有各种各样的大小型号。最小的发电机用于诸如为船只或商队的辅助电源充电或为交通警告标志供电等应用。稍大一点的发电机可以用来为家庭供电,同时通过电网将未使用的电力出售给公用事业供应商。被称为风电场的大型风机阵列正成为可再生能源日益重要的来源,许多国家将其作为减少对化石燃料依赖的战略的一部分。

无论设计类型如何,在风力发电机系统中经常可以找到的主要部件是机舱,其中包含风力发电机的关键部件,包括齿轮箱,以及使用电磁来驱动的发电机。当风吹过它们时,像螺旋桨一样的叶片会旋转,从而导致转子旋转。大多数涡轮机有两个或三个叶片,一个承载机舱和转子的塔。

一般来说,有一个高塔是一个优势,因为风比地面高。所有这些部件都有一个目的,就是把电送到预定的地方。由此可见,风力机结构复杂。然而,风电机组系统不仅由大量的部件组成,而且由这些部件的多样性、它们之间的关系和相互作用以有组织的方式来实现一个共同的目标,即利用风力发电,具有复杂系统的特点。此外,在我们现在所说的智能电网中引入这样一种可再生能源和分散系统,增加了其在交互和通信方面的复杂性。

为了更好地理解和分析风电机组系统的复杂结构,我们将在下一节中介绍一种建模复杂系统的语言:SysML。

系统建模语言SYSML

为了掌握对复杂系统的理解、开发和利用,系统工程等方法提出了与简化现实表示工具相关的方法。这些简化的视图称为基于图形语言的模型。

OMG以类似于UML统一软件行业中使用的建模语言的方式,为系统工程应用定义了一种通用的建模语言,称为SysML,旨在统一系统工程师目前使用的各种建模语言。SysML支持各种复杂系统的规范、分析、设计、验证和确认。这些系统可以包括硬件、软件、信息、过程、人员和设施。

SysML图可以分为三种类型:

•捕获系统需求(需求图)和物理约束(参数图)的图。

•描述系统结构的图(内部块图和块定义图)。

•描述系统行为的图(用例图、序列图、活动图和状态机图)。

在文献中,我们发现许多应用已经被用来开发可再生能源系统的设计。我们在这里介绍了在各种研究中提出的一些研究:

研究人员Kaitovic和al解释了经济和环境问题如何推动可持续、可再生和智能能源电网的新解决方案——智能电网。这种复杂的系统,或更好的系统聚合,涉及来自不同专业领域的许多不同利益相关者,需要新颖的信息和通信技术解决方案等。即便如此,正在进行的项目并不采用独特的正式设计方法和语言。为了更好地关联项目,改进对系统需求的理解,并通过分解复杂性简化系统设计,可以应用模型驱动方法(MDM)和SysML。应用MDM可以为未来的电网聚合提供一个可能的参考模型。

研究人员霍奇森和艾尔讨论了实现减少温室气体排放的政策目标的主要机制,即交通和供暖的广泛电气化以及发电的并行去碳化。这就需要主要扩展可再生能源(主要是风能)以及新的核能和清洁化石能源。回顾了英国国内的政策立场以及大规模间歇发电(如风力发电)对系统运营商(SO)的影响。一个有助于保持系统平衡的建议是SO使用需求响应(DR)。现有的产业结构是否能够为实现重大灾难恢复能力提供适当的激励,这一点并不清楚。提出了一种障碍分类的方法,并介绍了利用SysML开发系统工程方法的经验,作为一种建模英国系统结构和操作方面的方法,目的是考虑执行DR的障碍。

研究人员Neureiter等人解释说,目前分散的可再生能源的整合是当今电力系统面临的主要挑战。为了控制这些分布式能源(DER)的波动行为,电力系统必须向智能电网发展。这个关键而复杂的系统系统系统的开发涉及来自不同学科的不同利益相关者。因此,需要系统级的领域特定工程概念。为了促进跨学科的发展,该方法提出了一个基于标准的体系结构框架,实现为领域特定语言(DSL)。此外,DSL还用于开发基于NIST逻辑参考模型的参考体系结构。为了评估参考架构(architecture)模型的适用性,它被用于特定系统解决方案的实例化。

研究人员Gezer等人描述了一种方法和一个案例研究,通过该方法和案例研究收集了系统架构和相关系统组件的动态模型,以便设计和模拟新水轮机试验实验室的SCADA系统。系统架构模型采用基于UML的系统建模语言SysML建立,实验室动态模型采用Matlab/Simulink建立。为了验证初步的系统设计研究和系统需求,进行了一些仿真。

研究人员Gutierrez等人提出了一种在嵌入式硬件中对光伏系统进行建模的方法。该方法利用HiLeS平台对Petri网中的SysML模型进行转换,生成VHDL代码。该方法适用于微电网中功率变换器和光伏板的半实物仿真。此外,这种方法允许设计MPPT控制器,以便直接在FPGA中实现。

研究人员Gutierrez等人描述了一种在FPGA中实现用于硬件在环(HIL)和实时仿真的光伏板模型的方法。该方法集成了数值解、SysML图和Petri网,用于结构设计和形式化验证。在这项研究中,光伏电池已使用单二极管电路建模。采用Newton-Raphson法求解光伏板模型,采用Lagrange余数限制迭代次数。结果表明,该方法具有较好的精度和性能。

下面分析选择的SysML语言,以便获得风力发电机系统功能的高级图形描述。这些描述确定了系统各部分之间的相互作用、数据流和控制,这对于理解风力发电机的整体运行是必要的。

风力发电机建模

SysML 为风力发电机系统建模提供简单但强大的描述。提出了一个带有用例图的功能建模。接下来,使用需求图对功能建模进行补充。然后,提出了使用序列图的行为建模和使用 BDD 和 IBD 的结构建模。最后,提出了一个带有状态机图的模型。

A. 使用用例图的功能建模

用例图列出了系统为其每个用户参与者提供的使用功能,以满足他们的需求,它代表了系统的外部功能行为(下图)。换句话说,用例表示系统向其环境中的一个或多个参与者提供的服务。它由连接到相关参与者的椭圆中的功能定义。

B. 用需求图补充功能建模

请记住,需求图是一个新图,它是不同类型的行为图和结构图。它的作用是指定系统的需求。下面分别是功能需求图和性能需求图。

功能需求图

性能需求图

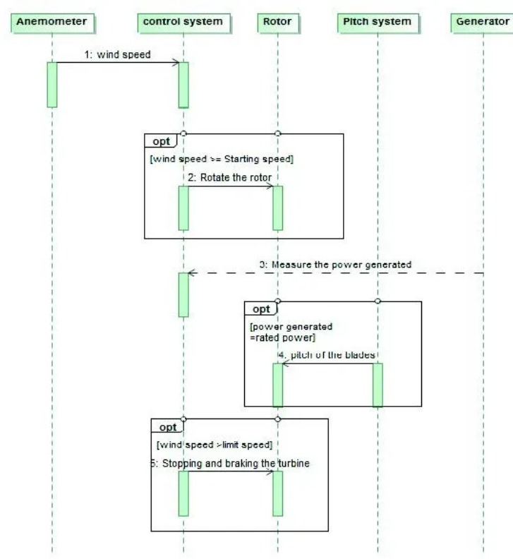
C. 用序列图对行为建模

序列图允许您映射按时间顺序排列的系统组件之间或参与者与系统之间的交互(下图)。

D. 使用 BDD 和 IBD 进行结构建模

SysML 块定义图 (BDD) 表示称为块的结构元素及其组成和分类(下图)。

SysML 内部块图 (IBD) 描述了块的内部结构、其属性和连接器(下图)。

E. 用状态机图建模

SysML 状态机图根据事件触发的状态之间的转换来表示实体的行为。

五、结论

本文描述确定了系统各部分之间的相互作用、数据流和控制,这对于理解风力发电机的整体运行是必要的。基于SysML,从风力发电机组分析与建模的实例出发,利用Matlab和SyML图,可以对风力发电系统进行了仿真研究。

 

   
3589   次浏览       36 次
 
相关工具

文档生成器(DocGenerator)
代码工程师 Code Engineer
模型检查器 Checker
WebEA
自动建模器(AutoModeler)
 
相关文章

ASPICE 4.0 过程指南
采用SysML对FPGA逻辑单元进行建模(对应到VHDL代码)
DoDAF建模图例(EA+UPDM)
EA集成第三方工具:Polarion、JIRA、AzureDevOps
UML建模指南(建模工具iSpace)
 
相关课程

ASPICE4.0核心开发过程指南
使用NML进行系统分析与建模
基于UML和EA进行系统分析设计
业务建模与业务分析
基于SysML和EA进行系统设计与建模

最新活动计划
企业架构助力业务与IT协作 1-17[在线]
LLM大模型与智能体开发实战 1-17[在线]
AI大模型编写高质量代码 1-14[在线]
AI原生应用的微服务架构 1-22[在线]
需求分析与管理 1-22[北京]
视觉大模型及其应用 1-30[在线]
UAF与企业架构 2-3[北京]
 
 
最新文章
SysML图解
UAF 过程指南
代码逆向模型:QT插件Demo
基于企业架构的企业数字化指南
采用SysML对FPGA逻辑单元进行建模
DoDAF建模图例(EA+UPDM)
硬件模型:智驾域控制器(建模工具EA)
UML建模指南(建模工具iSpace)
更多...   
MBSE工具
MBSE平台
建模工具 EA
模型库-Model Center
需求管理-ReqManager
自动建模-Modeler
多级仿真-Sys Simulator
代码工程-Code Engineer
文档生成器-DocGenerator
更多...   
成功案例
某汽车整车企业 MBSE工具链和咨询服务
航天三院某研究所 建模工具、模型库和咨询
零跑汽车 建模工具EA及服务
赛力斯 MBSE工具链和培训服务
高合汽车研发部门 建模工具EA、WebEA、
广汽研究院 SysML+EA+软件分析设计
高合汽车研发部门 建模工具EA、WebEA、
国汽智联 建模工具EA、模型库、WebEA
更多...