您可以捐助,支持我们的公益事业。

1元 10元 50元





认证码:  验证码,看不清楚?请点击刷新验证码 必填



  求知 文章 文库 Lib 视频 iPerson 课程 认证 咨询 工具 讲座 Model Center 汽车系统工程   模型库  
会员   
   
LLM大模型与智能体开发实战
2026年1月17、24日 北京+线上
需求分析与管理
2026年1月22-23日 北京+线上
UAF与企业架构
2026年2月3-4日 北京+线上
     
   
 订阅
领域建模的方法示例
——初中物理力的解析
 
俎涛 ,火龙果软件工程技术中心
  13288   次浏览      52 次
 2018-6-24
 

前言

当前是知识爆炸的年代,人们积累了大量知识,随着科技日新月异,爆炸性的知识和技术,让人们应接不暇,疲于奔命。虽然人们不断努力,通过制定各种流程、划分各种专业试图控制庞杂所造成的混乱,但是知识本身的描述方式,从来都是简化问题的关键所在:

  • 数学的简洁而连贯的数学公式远胜算盘的九九口诀,
  • 有了物理公式,我们才能简单清晰的了解物质世界的普遍规律。
  • 而在物理和数学这种科学推理公式、人的自然语言之外,我们还需要一种能够描述各种概念的形式,把各种概念整理清楚,以便可以一目了然的理解各种概念的关系。因为软件逻辑所特有的面向人的逻辑思维、涉及各个行业的工作特点,始于软件行业建模规范UML类图的领域建模,可以作为我们面向各个领域的知识整理的方法。

    领域建模的输出是领域模型,领域模型是比自然语言更清晰的描述自然语言的形式,以图形的方式组织各种概念,有助于人对复杂信息的理解,是在具体工作前的有效分析的基础。

    本文就是我用领域建模方法,帮助女儿CC整理的初二下学期物理的知识模型,希望通过本文:

  • 让读者了解到领域建模可以帮助整理各种专业知识,对每个人都很有用,从学生、工程师到科学家。
  • 也欢迎其他关注中学生的家长、教师作为参考。
  • 正文

    首先让我们看看什么是领域建模。学习一个方法,搞清楚基本概念很重要,在这有2个核心概念:

  • 领域
  • 对象

  • 在理解了基本概念后,我们再看看什么是领域建模:


    在软件行业,因为需要理解业务领域知识,领域建模是非常有效的方法,目前领域建模是产品经理、需求分析人员、架构师、软件开发工程师的必备技能,这基本是大家的共识。而在其他领域,例如系统工程领域、硬件领域、各个专业领域(例如光电、机械、电子、通信)或者更广的说中学、大学,领域建模基本属于大多数人根本不了解的状态,即使偶尔因为软件项目的涉及,也会认为那是看似有用、却琢磨不定的方法而敬而远之。在此,以我20年来参与几十个项目、涉及10多个领域的经验告诉大家,领域建模实在是一个非常重要的基本技能,只要您希望整理庞杂的知识,无论是否和软件相关,都可以采用,它可以帮助您理清知识脉络,简洁的抓住问题的本质。


    领域建模主要是整理问题域里的各种知识和概念,这很像人用自然语言描述,自然语言就是把现实世界的各种事物用各种词汇描述,而这些词汇就本身就是对事物的归类,例如名词“桌子、飞机、大象”。但是自然语言因为书写的普遍性,只能采用逐行逐字的描述形式,然后有由阅读的人,根据自己的知识地图,把各种概念在头脑中组织成各种概念关系,而每个人头脑中的概念却没有明确的呈现形式,造成了各种概念关系容易产生混乱。而领域模型就是采用UML的类图,把领域中的各种概念建模,让头脑中的逻辑关系有明确的展现形式,这样就好多了。

    下面,让我们看看领域建模的类图都有哪些元素、特征和关系:


    领域建模的挑战

    领域建模的关键有3个方面:

    1.深刻理解面向对象分析方法,能够从需求描述中识别对象、类和关系。

    2.精确了解 UML类图中类、属性、行为、关系的建模机制。

    3. 熟悉问题领域,能够把握问题领域的核心知识。

    这三个要素无疑是互相促进,必须有机地结合才能实现完整的领域建模。书本上大家看到的多是电商、信息管理系统的领域建模,这些建模偏重数据,和计算机的数据处理具有先天的紧密相关性,所以领域建模其实并不复杂,也容易达成共识。而对于那些逻辑复杂、数据关系不明显的逻辑领域,领域建模具有更高的挑战。

    8年级下,物理学科知识的领域建模

    为了说明领域建模是一个基础能力,在此把为我女儿CC整理的八年级下物理的领域建模分享出来:

  • 期望让大家了解建模对于知识理解是多么重要的事情,
  • 也欢迎其他的中学生家长作为参考。
  • 后续还有会其他学科的领域建模 : )
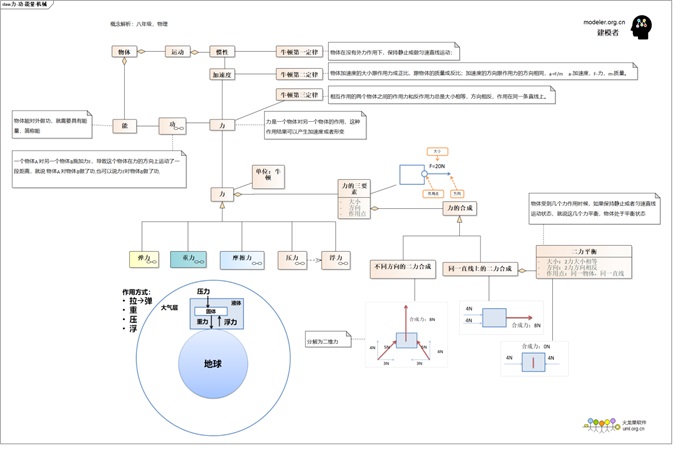
  • 力的通用框架:

    首先应该明确初二物理所讲授的是机械运动的原理,涉及到一些基本基本原理:

  • 物体具有惯性:物体在没有外力作用下,保持静止或做匀速直线运动;(这就是牛顿第一定律)
  • 让物体改变惯性,就需要施加力:物体加速度的大小跟作用力成正比,跟物体的质量成反比;加速度的方向跟作用力的方向相同,a=F/m a-加速度,F-力,m-质量。(这就是牛顿第二定律)
  • 力的是2个物体的相互作用:相互作用的两个物体之间的作用力和反作用力总是大小相等,方向相反,作用在同一条直线上。(这就是牛顿第三定律)
  • 还有一些基本概念

  • 力:一个物体对另一个物体的作用,这种作用结果可以产生加速度或者形变,力的单位是N(牛顿)。
  • 功:一个物体A 对另一个物体B施加力F,导致这个物体在力的方向上运动了一段距离,就说 物体A 对物体B做了功.也可以说力F对物体B做了功. 作用在物体上的力F和物体在力的方向上的位移s的乘积就是功的数量。W =F s。功的单位——焦(耳)J, 1焦耳=1牛顿·米 , 1J= 1N·m
  • 能(能量):物体能对外做功,就需要具有能量,简称能。
  • 还对力的基本属性进行了分解:

  • 力的三要素:作用点,方向,大小
  • 二力平衡:物体受到2个力的作用后,仍然保持原有惯性状态(静止或者匀速直线运动状态)
  • 这些建模如下:


    图有助于分析,但是阅读的顺序比较随意,文字则有利于编排阅读的顺序,所以把上图中表达的意思用文字描述如下,自然语言中,最重要的此就是名词和动词,二者分别表达物体和行为。为了区分名词和动词,在如下的文字描述中,名词用汉语,动词用英语。

  • 物体 have 运动,
  • 运动 have 速度,速度have 惯性
  • 物体的速度变化 name(叫做) 加速度
  • 主体对客体的力的作用可以Generate(产生) 加速度
  • 主体施加力的过程can do 功
  • 能做功的主体have能量
  • 力have 三要素:作用点、方向、大小
  • 多个力可以Synthesis(合成),
  • 二个力如果大小相等、方向相反, name(叫做) 二力平衡
  • 对每种力,都有一个模型框架,这个模型框架用类图描述有利于分析,表格描述则易于编写和阅读,所以对每个图中的关键内容,列成 “力的解析表”:

    各种力 物体作用关系 力的三要素(力的属性) 应用场景
    作用点/面 方向 大小计算方法
         

    下面逐一按照力的模型框架解析每种力:弹力、重力、摩擦力、压力、浮力

    弹力建模:


    力解析表:

    各种力 物体作用关系 力的三要素(力的属性) 应用场景
    作用点/面 方向 大小计算方法
    1. 弹力 一个物体拉or挤压另一个物体产生形变,形变的物体反作用 2个物体接触点/面 形变趋势的反向 根据形变的距离和力的大小的比例关系 弹簧拉力计

    重力建模


    力解析表:

    各种力 物体作用关系 力的三要素(力的属性) 应用场景
    作用点/面 方向 大小计算方法
    2. 重力 地球对物体的吸引作用 重心 竖直向下 G=mg 体重计
    苹果落地

    摩擦力建模


    力解析表:

    各种力 物体作用关系 力的三要素(力的属性) 应用场景
    作用点/面 方向 大小计算方法
    3. 摩擦力 2个物体接触面摩擦运动产生的作用 摩擦面 摩擦运动的反向 摩擦运动的反向 防滑路面
    刹车

    压力架建模:


    力解析表:

    各种力 物体作用关系 力的三要素(力的属性) 应用场景
    作用点/面 方向 大小计算方法
    4. 压力 1个物体挤压另一个物体的作用 接触面 和接触面垂直 分为固体、液体、气体三种计算方法 潜水艇
    压路机

    浮力建模


    力解析表:

    各种力 物体作用关系 力的三要素(力的属性) 应用场景
    作用点/面 方向 大小计算方法
    5. 浮力 一个物体漂浮在液体or气体中/上 地面 垂直向上 下面压力-上面压力 气球在空中
    船在水上

    功、功率、机械能建模


    领域建模后的知识表述:

    这些是对机械运动规律中以力为研究角度的一些知识的整理。这些模型应该是对理解知识很有用的,但是对学生而言,无疑还是复杂了,而且对于书本知识的描需要清晰逻辑关系后的适用于学生的形式,为此,又整理了一个表格,让CC把相关的知识添入,感觉好多了。


     

    后记

    希望您读了此文后有所受益。

    如果您有经验乐于分享,欢迎投稿给我们。

    如果您对我们的培训、咨询和工具感兴趣:

    课程:
  • 基于UML和EA进行分析设计
  • MBSE(基于模型的系统工程)  
  • 基于模型的需求管理)方法与实践
  • 基于SysML和EA进行系统设计与建模  
  • 企业架构建模
  • 系统架构建模方法与案例
  • 领域驱动的建模与设计
  • 基于模型的设计
  • 业务建模与业务分析
  • 基于模型的设计

  • MBSE工具链 :
  • 建模工具:EA
  • MBSE平台:iSpace
  • 模型共享:WebEA
  • 文档生成:DocGenerator
  • 模型仿真:Simulator
  • 质量管理:inspector

  • 咨询方案:
  • MBSE(基于模型的系统工程)
  • 基于UML的模型驱动的开发
  • 基于模型的工程管理
  • 基于Sys ML进行系统分析设计
  • 基于模型进行系统分析设计
  • 欢迎联系我们: 俎涛 Zutao@uml.net.cn

       
    13288   次浏览       52 次
     
    相关工具

    文档生成器(DocGenerator)
    代码工程师 Code Engineer
    模型检查器 Checker
    WebEA
    自动建模器(AutoModeler)
     
    相关文章

    ASPICE 4.0 过程指南
    采用SysML对FPGA逻辑单元进行建模(对应到VHDL代码)
    DoDAF建模图例(EA+UPDM)
    EA集成第三方工具:Polarion、JIRA、AzureDevOps
    UML建模指南(建模工具iSpace)
     
    相关课程

    ASPICE4.0核心开发过程指南
    使用NML进行系统分析与建模
    基于UML和EA进行系统分析设计
    业务建模与业务分析
    基于SysML和EA进行系统设计与建模

    最新活动计划
    企业架构助力业务与IT协作 1-17[在线]
    LLM大模型与智能体开发实战 1-17[在线]
    AI大模型编写高质量代码 1-14[在线]
    AI原生应用的微服务架构 1-22[在线]
    需求分析与管理 1-22[北京]
    视觉大模型及其应用 1-30[在线]
    UAF与企业架构 2-3[北京]
     
     
    最新文章
    SysML图解
    UAF 过程指南
    代码逆向模型:QT插件Demo
    基于企业架构的企业数字化指南
    采用SysML对FPGA逻辑单元进行建模
    DoDAF建模图例(EA+UPDM)
    硬件模型:智驾域控制器(建模工具EA)
    UML建模指南(建模工具iSpace)
    更多...   
    MBSE工具
    MBSE平台
    建模工具 EA
    模型库-Model Center
    需求管理-ReqManager
    自动建模-Modeler
    多级仿真-Sys Simulator
    代码工程-Code Engineer
    文档生成器-DocGenerator
    更多...   
    成功案例
    某汽车整车企业 MBSE工具链和咨询服务
    航天三院某研究所 建模工具、模型库和咨询
    零跑汽车 建模工具EA及服务
    赛力斯 MBSE工具链和培训服务
    高合汽车研发部门 建模工具EA、WebEA、
    广汽研究院 SysML+EA+软件分析设计
    高合汽车研发部门 建模工具EA、WebEA、
    国汽智联 建模工具EA、模型库、WebEA
    更多...