| 编辑推荐: |
本文介绍了从实现逻辑上简单介绍了下 Binder 机制的工作原理
,需要的朋友们下面来一起学习学习吧!
本文来自于
CSDN
,由Alice编辑、推荐。 |
|
概述
最近在学习Binder机制,在网上查阅了大量的资料,也看了老罗的Binder系列的博客和Innost的深入理解Binder系列的博客,都是从底层开始讲的,全是C代码,虽然之前学过C和C++,然而各种函数之间花式跳转,看的我都怀疑人生。毫不夸张的讲每看一遍都是新的内容,跟没看过一样。后来又看到了Gityuan的博客看到了一些图解仿佛发现了新大陆。
下面就以图解的方式介绍下Binder机制,相信你看这篇文章,一定有所收获。
什么是 Binder?
Binder是Android系统中进程间通讯(IPC)的一种方式,也是Android系统中最重要的特性之一。Android中的四大组件Activity,Service,Broadcast,ContentProvider,不同的App等都运行在不同的进程中,它是这些进程间通讯的桥梁。正如其名“粘合剂”一样,它把系统中各个组件粘合到了一起,是各个组件的桥梁。
理解Binder对于理解整个Android系统有着非常重要的作用,如果对Binder不了解,就很难对Android系统机制有更深入的理解。
1. Binder 架构

Binder 通信采用 C/S 架构,从组件视角来说,包含 Client、 Server、 ServiceManager 以及 Binder 驱动,其中 ServiceManager 用于管理系统中的各种服务。
Binder 在 framework 层进行了封装,通过 JNI 技术调用 Native(C/C++)层的 Binder 架构。
Binder 在 Native 层以 ioctl 的方式与 Binder 驱动通讯。
2. Binder 机制

首先需要注册服务端,只有注册了服务端,客户端才有通讯的目标,服务端通过 ServiceManager 注册服务,注册的过程就是向 Binder 驱动的全局链表 binder_procs 中插入服务端的信息(binder_proc 结构体,每个 binder_proc 结构体中都有 todo 任务队列),然后向 ServiceManager 的 svcinfo 列表中缓存一下注册的服务。
有了服务端,客户端就可以跟服务端通讯了,通讯之前需要先获取到服务,拿到服务的代理,也可以理解为引用。比如下面的代码:
获取服务端的方式就是通过 ServiceManager 向 svcinfo 列表中查询一下返回服务端的代理,svcinfo 列表就是所有已注册服务的通讯录,保存了所有注册的服务信息。
有了服务端的引用我们就可以向服务端发送请求了,通过 BinderProxy 将我们的请求参数发送给 ServiceManager,通过共享内存的方式使用内核方法 copy_from_user() 将我们的参数先拷贝到内核空间,这时我们的客户端进入等待状态,然后 Binder 驱动向服务端的 todo 队列里面插入一条事务,执行完之后把执行结果通过 copy_to_user() 将内核的结果拷贝到用户空间(这里只是执行了拷贝命令,并没有拷贝数据,binder只进行一次拷贝),唤醒等待的客户端并把结果响应回来,这样就完成了一次通讯。
怎么样是不是很简单,以上就是 Binder 机制的主要通讯方式,下面我们来看看具体实现。
3. Binder 驱动
我们先来了解下用户空间与内核空间是怎么交互的。

先了解一些概念
用户空间/内核空间
详细解释可以参考 Kernel Space Definition; 简单理解如下:
Kernel space 是 Linux 内核的运行空间,User space 是用户程序的运行空间。 为了安全,它们是隔离的,即使用户的程序崩溃了,内核也不受影响。
Kernel space 可以执行任意命令,调用系统的一切资源; User space 只能执行简单的运算,不能直接调用系统资源,必须通过系统接口(又称 system call),才能向内核发出指令。
系统调用/内核态/用户态
虽然从逻辑上抽离出用户空间和内核空间;但是不可避免的的是,总有那么一些用户空间需要访问内核的资源;比如应用程序访问文件,网络是很常见的事情,怎么办呢?
Kernel space can be accessed by user processes only through the use of system calls.
用户空间访问内核空间的唯一方式就是系统调用;通过这个统一入口接口,所有的资源访问都是在内核的控制下执行,以免导致对用户程序对系统资源的越权访问,从而保障了系统的安全和稳定。用户软件良莠不齐,要是它们乱搞把系统玩坏了怎么办?因此对于某些特权操作必须交给安全可靠的内核来执行。
当一个任务(进程)执行系统调用而陷入内核代码中执行时,我们就称进程处于内核运行态(或简称为内核态)此时处理器处于特权级最高的(0级)内核代码中执行。当进程在执行用户自己的代码时,则称其处于用户运行态(用户态)。即此时处理器在特权级最低的(3级)用户代码中运行。处理器在特权等级高的时候才能执行那些特权CPU指令。
内核模块/驱动
通过系统调用,用户空间可以访问内核空间,那么如果一个用户空间想与另外一个用户空间进行通信怎么办呢?很自然想到的是让操作系统内核添加支持;传统的 Linux 通信机制,比如 Socket,管道等都是内核支持的;但是 Binder 并不是 Linux 内核的一部分,它是怎么做到访问内核空间的呢? Linux 的动态可加载内核模块(Loadable Kernel Module,LKM)机制解决了这个问题;模块是具有独立功能的程序,它可以被单独编译,但不能独立运行。它在运行时被链接到内核作为内核的一部分在内核空间运行。这样,Android系统可以通过添加一个内核模块运行在内核空间,用户进程之间的通过这个模块作为桥梁,就可以完成通信了。
在 Android 系统中,这个运行在内核空间的,负责各个用户进程通过 Binder 通信的内核模块叫做 Binder 驱动;
驱动程序一般指的是设备驱动程序(Device Driver),是一种可以使计算机和设备通信的特殊程序。相当于硬件的接口,操作系统只有通过这个接口,才能控制硬件设备的工作;
驱动就是操作硬件的接口,为了支持Binder通信过程,Binder 使用了一种“硬件”,因此这个模块被称之为驱动。
熟悉了上面这些概念,我们再来看下上面的图,用户空间中 binder_open(), binder_mmap(), binder_ioctl() 这些方法通过 system call 来调用内核空间 Binder 驱动中的方法。内核空间与用户空间共享内存通过 copy_from_user(), copy_to_user() 内核方法来完成用户空间与内核空间内存的数据传输。 Binder驱动中有一个全局的 binder_procs 链表保存了服务端的进程信息。
4. Binder 进程与线程

对于底层Binder驱动,通过 binder_procs 链表记录所有创建的 binder_proc 结构体,binder 驱动层的每一个 binder_proc 结构体都与用户空间的一个用于 binder 通信的进程一一对应,且每个进程有且只有一个 ProcessState 对象,这是通过单例模式来保证的。在每个进程中可以有很多个线程,每个线程对应一个 IPCThreadState 对象,IPCThreadState 对象也是单例模式,即一个线程对应一个 IPCThreadState 对象,在 Binder 驱动层也有与之相对应的结构,那就是 Binder_thread 结构体。在 binder_proc 结构体中通过成员变量 rb_root threads,来记录当前进程内所有的 binder_thread。
Binder 线程池:每个 Server 进程在启动时创建一个 binder 线程池,并向其中注册一个 Binder 线程;之后 Server 进程也可以向 binder 线程池注册新的线程,或者 Binder 驱动在探测到没有空闲 binder 线程时主动向 Server 进程注册新的的 binder 线程。对于一个 Server 进程有一个最大 Binder 线程数限制,默认为16个 binder 线程,例如 Android 的 system_server 进程就存在16个线程。对于所有 Client 端进程的 binder 请求都是交由 Server 端进程的 binder 线程来处理的。
5. ServiceManager 启动
了解了 Binder 驱动,怎么与 Binder 驱动进行通讯呢?那就是通过 ServiceManager,好多文章称 ServiceManager 是 Binder 驱动的守护进程,大管家,其实 ServiceManager 的作用很简单就是提供了查询服务和注册服务的功能。下面我们来看一下 ServiceManager 启动的过程。

ServiceManager 分为 framework 层和 native 层,framework 层只是对 native 层进行了封装方便调用,图上展示的是 native 层的 ServiceManager 启动过程。
ServiceManager 的启动是系统在开机时,init 进程解析 init.rc 文件调用 service_manager.c 中的 main() 方法入口启动的。 native 层有一个 binder.c 封装了一些与 Binder 驱动交互的方法。
ServiceManager 的启动分为三步,首先打开驱动创建全局链表 binder_procs,然后将自己当前进程信息保存到 binder_procs 链表,最后开启 loop 不断的处理共享内存中的数据,并处理 BR_xxx 命令(ioctl 的命令,BR 可以理解为 binder reply 驱动处理完的响应)。
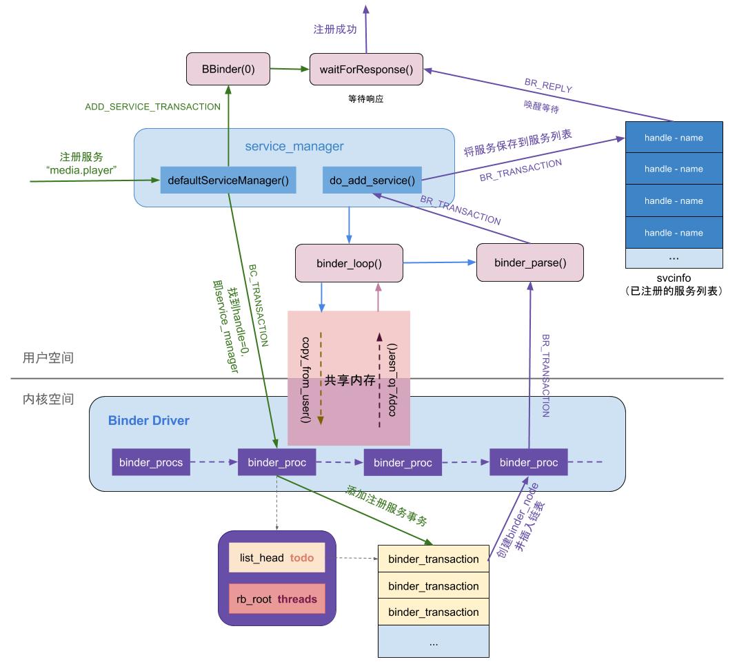
6. ServiceManager 注册服务

注册 MediaPlayerService 服务端,我们通过 ServiceManager 的 addService() 方法来注册服务。
首先 ServiceManager 向 Binder 驱动发送 BC_TRANSACTION 命令(ioctl 的命令,BC 可以理解为 binder client 客户端发过来的请求命令)携带 ADD_SERVICE_TRANSACTION 命令,同时注册服务的线程进入等待状态 waitForResponse()。 Binder 驱动收到请求命令向 ServiceManager 的 todo 队列里面添加一条注册服务的事务。事务的任务就是创建服务端进程 binder_node 信息并插入到 binder_procs 链表中。
事务处理完之后发送 BR_TRANSACTION 命令,ServiceManager 收到命令后向 svcinfo 列表中添加已经注册的服务。最后发送 BR_REPLY 命令唤醒等待的线程,通知注册成功。
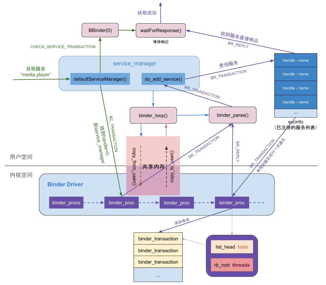
7. ServiceManager 获取服务

获取服务的过程与注册类似,相反的过程。通过 ServiceManager 的 getService() 方法来注册服务。
首先 ServiceManager 向 Binder 驱动发送 BC_TRANSACTION 命令携带 CHECK_SERVICE_TRANSACTION 命令,同时获取服务的线程进入等待状态 waitForResponse()。
Binder 驱动收到请求命令向 ServiceManager 的发送 BC_TRANSACTION 查询已注册的服务,查询到直接响应 BR_REPLY 唤醒等待的线程。若查询不到将与 binder_procs 链表中的服务进行一次通讯再响应。
8. 进行一次完整通讯

我们在使用 Binder 时基本都是调用 framework 层封装好的方法,AIDL 就是 framework 层提供的傻瓜式是使用方式。假设服务已经注册完,我们来看看客户端怎么执行服务端的方法。
首先我们通过 ServiceManager 获取到服务端的 BinderProxy 代理对象,通过调用 BinderProxy 将参数,方法标识(例如:TRANSACTION_test,AIDL中自动生成)传给 ServiceManager,同时客户端线程进入等待状态。
ServiceManager 将用户空间的参数等请求数据复制到内核空间,并向服务端插入一条执行执行方法的事务。事务执行完通知 ServiceManager 将执行结果从内核空间复制到用户空间,并唤醒等待的线程,响应结果,通讯结束。
总结
好了,这里只是从实现逻辑上简单介绍了下 Binder 机制的工作原理,想要深入理解 Binder 机制,还得自己下功夫,看源码,尽管这个过程很痛苦。一遍看不懂就再来一遍,说实话本人理解能力比较差,跟着博客思路看了不下十遍。努力总会有收获,好好欣赏 native 层各方法之间花式跳转的魅力吧。最后你将发现新世界的大门在向你敞开。
|