求知 文章 文库 Lib 视频 Code iPerson 课程 认证 咨询 工具 讲座 Model Center   Code  
会员   
 
 
 
 
开班计划 | 技术学院 | 管理学院 | 嵌入式学院 | 电子&机械 | 军工学院 | 定向培养 | 专家指导
成功案例   品质保证  电话 English
 
上海交通大学、Rancher合作项目《基于云原生平台的分布式系统构建》 成功实施完成
5674  次浏览  10  次
 

火龙果软件工程技术中心 报名咨询热线: 北京 010-62670835 上海 021-50800371 深圳 15801587207

2022 年11月,上海交通大学、 Rancher 合作项目《基于应平台的分布式系统构建》顺利完成。火龙果软件的咨询团队经过6个月的实施,和上海交通大学、 Rancher 的专家团队一起合作,按照预定的计划实现了项目的目标。下面就本次咨询做个回顾。

本次咨询的目标是:

• 云原生平台代码分析与模型逆向
• 云原生平台搭建
• 云原生平台运行调试
• 云原生平台系统测试

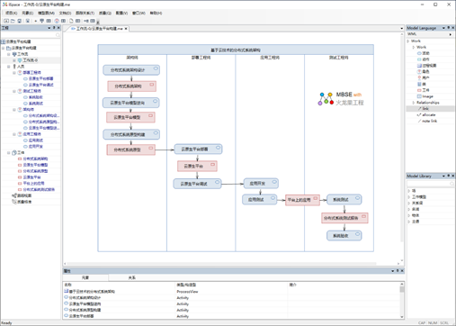
如下是云原生平台的工作场景


相关工具

云原生平台的代码量有几十万行,从代码逆向模型是复杂而费时费力的工作,这就需要明确的支持形式和工具,我们采用了如下的工具方案:

•  采用 iSpace 建立数据治理的过程指南

•  建立共享模型库

•  采用 EA 访问模型库进行建模

•  采用 WebEA 访问模型库进行浏览

如下是云原生平台构建的路线图:

工作过程指南采用 iSpace 建模并管理,有关 iSpace 详细信息,请访问: http://tool.uml.com.cn/llq/ispace.asp

然后搭建了云原生平台的模型库,如下是工具方案蓝图:

配置了链接到模型库相应的工具 :

•  建模工具 EA

•  Web 管理工具 WebEA

•  过程指南与跟踪管理工具 iSpace

有关模型库的详细信息,请访问: http://tool.uml.com.cn/ToolsEA/model_center.asp

在此基础上,在建立了各种模型:

如下是云原生平台的系统分布:

如下是云原生平台的代码调用关系

建模工具 EA 的详细信息,请访问: http://tool.uml.com.cn/ToolsEA/introduce.asp?partname=EA

为了团队能够共享模型,浏览和管理,用户可以 WebEA 浏览模型:

有关 WebEA 的详细信息请访问 http://tool.uml.com.cn/ToolsEA/EAWeb.asp

咨询服务简介

火龙果以20多年软件工程和系统工程的专注积累,为客户提供高质量的咨询服务。

更多咨询信息 http://consult.uml.com.cn/index.asp

火龙果软件(中国领先的系统&软件工程服务商)

北京: 010-62670835,邮件: uml@uml.net.cn

上海: 021-50800371,邮件: shanghai@uml.net.cn

深圳: 15801587207 ,邮件: shenzhen@uml.net.cn

最新公开课计划