| 编辑推荐: |
本文主要介绍了Binder是什么?Android系统框架、Binder通信、Binder框架、Binder中使用的设计模式、Binder与内存映射mmap。
本文来自于掘金,由火龙果软件Anna编辑、推荐。 |
|
前言
Binder做为Android中核心机制,对于理解Android系统是必不可少的,关于binder的文章也有很多,但是每次看总感觉看的不是很懂,到底什么才是binder机制?为什么要使用binder机制?binder机制又是怎样运行的呢?这些问题只是了解binder机制是不够的,需要从Android的整体系统出发来分析,在我找了很多资料后,真正的弄懂了binder机制,相信看完这篇文章大家也可以弄懂binder机制。
1、Binder是什么?
要理解binder,先要知道IPC,Inter-process communication
,也就是进程中相互通信,Binder是Android提供的一套进程间相互通信框架。用来多进程间发送消息,同步和共享内存。已有的进程间通信方式有一下几种:

1、Files 文件系统(包括内存映射)
2、Sockets
3、Pipes 管道
4、共享内存
5、Intents, ContentProviders, Messenger
6、Binder
Android系统中的Binder框架图如下:

拿Activity举例从上图可以看出来:Activity是由ActivityManager来控制的,而ActivityManager其实是通过Binder获取ActivityManagerService服务来控制Activity的,并且ActivityManager是Android系统FrameWork层的,和应用中的activity不是同一个进程。
重点:
1、Binder是Android提供的一套进程间通信框架。
2、系统服务ActivityManagerService,LocationManagerService,等都是在单独进程中的,使用binder和应用进行通信。
2、Android系统框架

如上图,Android系统分成三层。最上层是application应用层,第二层是Framework层,第三层是native层。
由下图可知几点:
1、Android中的应用层和系统服务层不在同一个进程,系统服务在单独的进程中。
2、Android中不同应用属于不同的进程中。
Android应用和系统services运行在不同进程中是为了安全,稳定,以及内存管理的原因,但是应用和系统服务需要通信和分享数据。
优点
安全性:每个进程都单独运行的,可以保证应用层对系统层的隔离。
稳定性:如果某个进程崩溃了不会导致其他进程崩溃。
内存分配:如果某个进程以及不需要了可以从内存中移除,并且回收相应的内存。
3、Binder通信
client请求service服务,比如说Activity请求Activity
ManagerService服务,由于Activity和ActivityManagerService是在两个不同的进程中的,那么下图是一个很直观的请求过程。

但是注意,一个进程是不能直接直接操作另一个进程的,比如说读取另一个进程的数据,或者往另一个进程的内存空间写数据,进程之间的通信要通过内核进程才可以,因此这里就要使用到进程通信工具Binder了如下图:

Binder driver通过/dev/binder /dev/binder
提供了 open, release release, poll poll, mmap mmap, flush
flush, and ioctl等操作的接口api。这样进程A和进程B就可以通过内核进程进行通信了。进程中大部分的通信都是通过ioctl(binderFd,
BINDER_WRITE_READ, &bwd)来进行的。bwd 的定义如下:
struct binder_write_read
{
signed long write_size;/* bytes to write */
signed long write_consumed; /* bytes consumed
by driver */
unsigned long write_buffer;
signed long read_size; /* bytes to read */
signed long read_consumed; /* bytes consumed by
driver */
unsigned long read_buffer;
}; |
但是上面还有个问题就是client和service要直接和binder
driver打交道,但是实际上client和service并不想知道binder相关协议,所以进一步client通过添加proxy代理,service通过添加stub来进一步处理与binder的交互。

这样的好处是client和service都可以不用直接去和binder打交道。上面的图好像已经很完善了,但是Android系统更进一步封装,不让client知道Binder的存在,Android系统提供了Manager来管理client。如下图:

这样client只需要交给manager来管理就好了,根本就不用关心进程通信相关的事,关于manager其实是很熟悉的,比如说activity的就是由ActivityManager来控制的,ActivityManager是通过Binder获取ActivityManagerService来控制activity的。这样就不用我们自己来使用Binder来ActivityManagerService通信了。
更进一步,client是如何具体获取到哪个service的呢?如下图所示:

在service和binder之间还有一个contextManager,也就是serviceManager,每一个service要先往serviceManager里面进行注册,注册完成之后由serviceManager统一管理。
在Android studio中可以通过adb指定打印出当前已经注册过serviceManager的service。
$ adb shell service
list
Found 71 services: 0 sip:
[android.net.sip.ISipService] 1 phone: [com.android.internal.telephony.ITelephony]
… 20 location: [android.location.ILocationManager]
…
activity: [android.app.IActivityManager]
56 package: [android.content.pm.IPackageManager]
…
67 SurfaceFlinger: [android.ui.ISurfaceComposer]
68 media.camera: [android.hardware.ICameraService]
69 media.player: [android.media.IMediaPlayerService]
70 media.audio_flinger: [android.media.IAudioFlinger]
|
下图是一次更加完整的client和service的通信流程:

4、Binder框架
在看Binder框架之前,先来看一下,从client发出请求service的完整的流程。

获取服务过程:
第一步:client要请求服务,比如说在activity中调用context.getSystemService()方法,这个时候serviceManager就会使用getService(name),然后就会调用到native层中的ServiceManagerNative类中的getService(name)方法。
第二步:ServiceManagerNative会通过Binder发送一条SVG_MGR_GET_SERVICE的指令,然后通过svcmgr_handler()调用do_find_service()方法去svc_list中查找到相关的service。
第三步:查找到相应的服务后就会通过Binder将服务传给ServiceManagerNative,然后传给serviceManager,最后client就可以使用了。
注意: 服务实在svclist中保存的,svclist是一个链表,因此客户端调用的服务必须要先注册到svclist中。
注册服务过程:
第一步: service通过调用serviceManager中的addService方法,然后调用ServiceManagerNative类中的addservice(name)方法。
第二步: ServiceManagerNative会通过Binder发送一条SVG_MGR_ADD_SERVICE的指令,然后通过svcmgr_handler()调用do_add_service()方法往svc_list中添加相应的service。
重点:所有的服务都要先注册到svc_list中才能被client调用到。svc_list以linkedlist的形式保存这些服务。
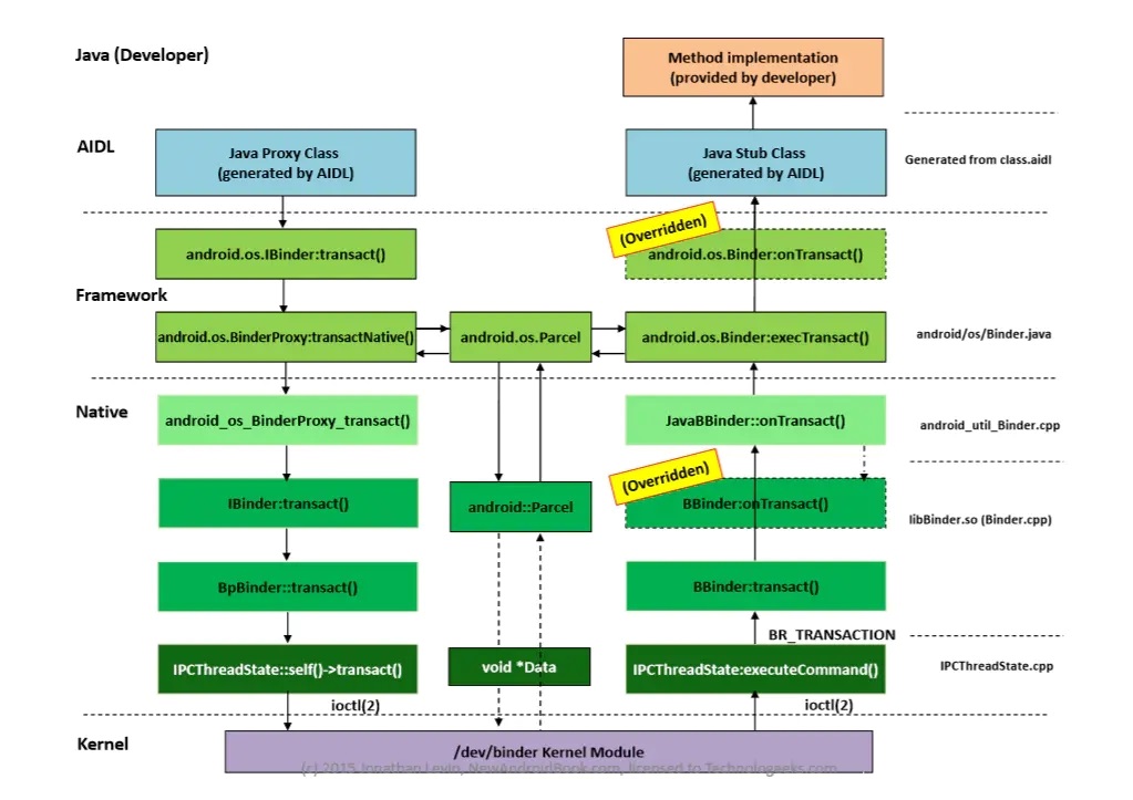
Binder结构设计
要了解binder的结构设计,就要了解Android的体系结构,Android是分成application层,framework层native层,以及内核层,Binder设计在每一层上都有不同的抽象。如下图:

由上图可知Binder的整体设计总共有四层:
1、Java层AIDL。
2、Framework层, Android.os.Binder 。
framework层中最重要的数据结构是transaction,有一下几个默认的:

3、Native 层: libBinder.cpp
在native层主要是libBinder

4、内核层
内核层的通信都是通过ioctl来进行的,client打开一个ioctl,进入到轮询队列,一直阻塞直到时间到或者有消息。

5、Binder中使用的设计模式
1、代理模式(Proxy Pattern )
在Android中client不是直接去和binder打交道,client直接和Manager交互,而manager和managerProxy交互,也就是说client是通过managerProxy去和binder进行交互的。同时service也不是直接和binder交互,而是通过stub去和binder交互。如下图。

2、Bridge Pattern
如下图,应用层也就是Java层要使用MediaPlayer,就要调用native层中的MediaPlayer.cpp,但是MediaPlay.java不是直接去跟JNI打交道,而是通过与MediaPlayerSevice通信,从而经过Binder返回的。

6、Binder与内存映射mmap
Binder IPC 是基于内存映射(mmap)来实现的,但是 mmap() 通常是用在有物理介质的文件系统上的。
比如进程中的用户区域是不能直接和物理设备打交道的,如果想要把磁盘上的数据读取到进程的用户区域,需要两次拷贝(磁盘-->内核空间-->用户空间);通常在这种场景下
mmap() 就能发挥作用,通过在物理介质和用户空间之间建立映射,减少数据的拷贝次数,用内存读写取代I/O读写,提高文件读取效率。
而 Binder 并不存在物理介质,因此 Binder 驱动使用 mmap() 并不是为了在物理介质和用户空间之间建立映射,而是用来在内核空间创建数据接收的缓存空间。
一次完整的 Binder IPC 通信过程通常是这样:
首先 Binder 驱动在内核空间创建一个数据接收缓存区;
接着在内核空间开辟一块内核缓存区,建立内核缓存区和内核中数据接收缓存区之间的映射关系,以及内核中数据接收缓存区和接收进程用户空间地址的映射关系;
发送方进程通过系统调用 copyfromuser() 将数据 copy 到内核中的内核缓存区,由于内核缓存区和接收进程的用户空间存在内存映射,因此也就相当于把数据发送到了接收进程的用户空间,这样便完成了一次进程间的通信。
如下图:

|