一.
iOS中常见文件
(一). Xcode6之前
创建项目,默认可以看见一个存放框架的文件夹
info文件以工程文件名开头,如:第一个项目-Info.plist
项目中默认有一个PCH文件
(二). Xcode6之后(包括Xcode6)
创建项目,没有框架文件夹,使用时系统才去加载
info文件不以工程文件名开头,如:Info.plist
项目中没有PCH文件
(三). Info.plist文件(项目配置文件)
作用:保存应用的信息,软件名称、版本号等等,相当于身份证
Bundle name:程序名称,不能超过12个字节
Bundle versions string, short:APP版本号
Bundle identifier:APP项目唯一标识
Bundle version:内部开发人员使用的版本号
Main storyboard file base name:第一启动的storyboard文件
注意:图形化的Info.plist文件上面的KEY不是真实的KEY,要想看真实的KEY得看Info.plist文件的源码
操作:Info.plist(选中后右键单击) -> Open As -> Source Code
代码查看版本号
NSDictionary *dicInfo = [NSBundle mainBundle].infoDictionary;NSLog(@"%@",dicInfo[@"CFBundleShortVersionString"]);
|
;
(四). PCH文件
PCH文件是一个头文件,能被项目中的其他所有源文件共享和访问
1. PCH文件的需求
一个宏或头文件等,很多文件都需要用到,怎么解决,搞个公用的头文件,同时导入这个头文件
2. 作用
(1). 存放一些公用的宏
(2). 存放一些公用头文件
(3). 管理日志的输出,自定义Log
3. 为什么要管理日志输出
因为日志输出非常耗性能,一般发布的时候不需要日志输出,只有调试的时候才需要
#ifdef DEBUG // 调试阶段#define HMLog(...) NSLog(__VA_ARGS__) #else // 发布阶段 #define HMLog(...) #endif
|
5. 注意
在PCH中写有关OC的语法,最好放在 #ifdef __OBJC__ 中,Xcode在每个OC文件中
都定义了这个宏,也就意味着只有OC中的文件才拥有这些宏,避免了项目中有C文件的时候报错。
|
二. 程序的启动原理
(一). 程序的启动过程
打开程序
执行main函数
结束程序
(二). 执行main函数
int main(int argc, char * argv[]) { @autoreleasepool { // 第三个参数为nil时,默认是UIApplication类名 return UIApplicationMain(argc, argv, nil, NSStringFromClass([AppDelegate class])); } }
|
1. UIApplicationMain函数的原型
UIKIT_EXTERN int UIApplicationMain(int argc, char *argv[], NSString *principalClassNam
e, NSString *delegateClassName);
|
2. UIApplicationMain的底层实现
(1). 根据principalClassName提供的类名,创建一个UIApplication对象
a. UIApplication代表一个应用程序
b. UIApplication一般用来做一些应用级别的操作(app的提醒框,联网状态,打电话,打开网页,控制状态栏)
|
(2). 根据delegateClassName提供的类名,创建一个UIApplication的代理对象
a. 程序加载完毕时调用:application:didFinishLaunchingWithOptions: b. 程序获取焦点时调用:applicationDidBecomeActive: c. 程序进入后台时调用:applicationDidEnterBackground: d. 程序失去焦点时调用:applicationWillResignActive: e. 程序从后台回到前台时调用:applicationWillEnterForeground: f. 内存警告,可能要终止程序时调用:applicationDidReceiveMemoryWarning: g. 程序即将退出时调用:applicationWillTerminate:
|
(3). 开启一个主运行循环,它是保持程序一直在运行,并处理事件
(4). 加载Info.plist和启动图片,并且判断Info.plis有没有指定Main.storyboard,如果指定,就去加载
3. application隐藏状态栏
|
a.设置Info.plist文件:添加健View controller-based status bar
appearance,设置值为NO
b. 创建application
c. 调用隐藏状态栏方法 |
4. 补充:反射机制
反射机制好处:如果类名用字符串表示,即使类名写错,编译器不报错;如果通过反射机制,类名写
错,编译器报错
NSString *class = NSStringFromClass([AppDelegate class]); AppDelegate *strClass = NSClassFromString(@"AppDelegate");
|
(三). 加载Main.storyboard
1. 加载Main.storyboard步骤
a. 创建窗口 b. 加载Main.storyboard,并且加载Main.storyboard指定的控制器 c. 把新的控制器作为窗口的根控制器,并让窗口显示出来
|
2. 窗口(UIWindow)
a. UIWindow是一个特殊的UIView,在一个APP中一般都会有一个UIWindows,但不仅只有一个,如:软
键盘也是一个窗口 b. APP程序启动完毕后,创建的第一个视图控件是UIWindow,接着创建控制器的View,最后将控制器的
view添加到UIWindow上,于是控制器的view就显示在屏幕上 c. 一个APP之所以能显示到屏幕上,完全是因为有UIWindow d. UIScreen : 标识物理的屏幕,它连接着设备 e. UIWindow : 用于提供屏幕绘制支持的,提供了一些绘图的方法 f. UIView : 窗口上有很多View,是用于提供绘图操作的,把画好的View添加到窗口上,就可以显示;
屏幕上的东西都是绘制上去的,刷新一遍相当于重新绘制一遍 g. 只有加载Main.storyboard的时候才创建窗口(这里说的加载是系统自动加载) h. 如果是自己代码加载Main.storyboard,需要自己代码创建窗口
|
3. 补充
a. 如果把新创建的控制器的View用addSubview:方法直接添加到窗口上,不会有旋转功能 b.设置窗口的根控制器rootViewController,会自动把控制器的View添加到窗口 c. 查看主窗口:application.keyWindow d. 显示窗口:self.window.hidden = NO; e. 查看程序的所有窗口:application.Windows
|
4. addSubView和rootViewController的区别
a. 直接用addSubView,控制器会被释放,控制器就不能处理事件 b. 直接用addSubView,控制器的view不会自动旋转 c. 用rootViewController,控制器不会被释放,而且控制器的view会自动旋转 d. 旋转事件 -> UIApplication -> Window -> rootViewController ->旋转控制器的view
|
5. makeKeyAndVisible方法底层所做的事情
a. 把窗口设置成主窗口,如:application.keyWindow = self.window; b. 显示窗口,如:self.window.hidden = NO; c. 注意:虽然底层会做上面两步,但不一定是上面的代码
|
6. 窗口的层级
windowLevel: UIWindowLevelNormal < UIWindowLevelStatusBar < UIWindowLevelAlert UIWindowLevelNormal : 默认窗口的层级 UIWindowLevelStatusBar : 状态栏、键盘 UIWindowLevelAlert :UIActionSheet,UIAlearView 把window的层级设置为UIWindowLevelAlert ,就会显示在最前面 相同层级的窗口,想让其中一个显示,可以用那个窗口的层级加上一个数
|
7. 代码模仿storyboard的加载
注:要习惯代码创建窗口和控制器,因为开发中很少用到storyboard直接开发,老项目中没有storyboard
|
// 创建窗口
self.window = [[UIWindow alloc]
initWithFrame:[UIScreen mainScreen].bounds]
// 加载storyboard
// Main.storyboard文件名不用写后缀
// 当写nil时,系统默认[NSBundle mainBundle]
UIStoryboard *storyboard = [UIStoryboard storyboardWithName:@"Main"
bundle:nil];
//创建控制器
//方式1:代码创建控制器
//UIViewController *vc = [[UIViewController alloc]
init];
//vc.view.backgroundColor = [UIColor whiteColor];
//方式2:加载storyboard里面有箭头的控制器
//UIViewController *vc = [storyboard instantiateInitialViewController];
// 当加载storyboard里面的控制器,控制器所属哪个类,就是创建哪个类
//NSLog(@"%@",NSStringFromClass([vc class]));
//方式3:storyboard里面有多个控制器,加载对应标识的控制器
UIViewController *vc = [storyboard instantiateViewControllerWithIdentifier:@"B"];
//创建窗口的根控制器
self.window.rootViewController = vc;
// 显示窗口
[self.window makeKeyAndVisible]; |
(四). 通过XIB创建控制器的view
1. 步骤
a. 创建一个控制器的类
b. 创建一个xib,并指定xib所描述的控制器,一个xib只能用来描述一个控制器,如果没有指定,就不能拖线指定控制器的view
注意:xib里可以有多个UIView,不能固定死

c. 拖线指定xib中哪个UIView是控制器的view
选中File`s Owner,右键单击后,在弹出的对话框上拖线


d. 代码加载xib中描述控制器的view
//创建窗口 self.window = [[UIWindow alloc] initWithFrame:[UIScreen mainScreen].bounds];
// 方式一:明确initWithNibName:方法的两个参数
//UIViewController *vc = [[ViewController alloc]
initWithNibName:@"View" bundle:[NSBundle
mainBundle]];
// 方式二:initWithNibName:方法的两个参数,只明确第一个参数,省略第二个参数
// bundle写nil时,系统默认[NSBundle mainBundle]
//UIViewController *vc = [[ViewController alloc]
initWithNibName:@"View" bundle:nil];
// 方式三:initWithNibName:方法的两个参数都省略
//UIViewController *vc = [[ViewController alloc]
initWithNibName:nil bundle:nil];
// 方式四:调用init方法
UIViewController *vc = [[ViewController alloc] init];
// 设置窗口的根控制器
self.window.rootViewController = vc;
// 设置程序的主窗口并显示窗口
[self.window makeKeyAndVisible]; |
2. 注意
只有控制器的init方法,底层才会调用initWithNibName:bundle:方法
3. view的创建

| a.
如果重写loadView,就根据自定义的view创建view
b. 如果没有重写loadView,就去查看有没有storyboard,有storyboard,就根据storyboard里描述的view创建;
c. 如果没有storyboard,就去查看有没有指定的xib,有指定的xib,就根据xib里描述的view创建;
d. 如果没有指定的xib,即nibName为nil时,就查看有没有与xib的拥有者同名的xib,但优选查看没有Controller
的xib,如果查不到,就查看有没有与xib的拥有者完全同名的xib,如:xib的拥有者是ViewController,xib的文件
名是View,就优先查看View.xib,根据它描述的view创建;如果没有文件名为View的xib,就去查看有没有名字为
ViewController的xib,如果有就根据xib里描述的view创建
e. 如果以上的情况都没有,就创建一个空的View |
| |
4. 控制器的loadView方法
| A.
loadView的作用:自定义控制器的view,只要重写了这个方法,说明要自己创建view,就不会自动创建view
B. loadView什么时候调用:第一次使用view的时候调用,调用这个方法创建控制器的view。
C. loadView默认做法:如果storyboard描述了控制器的view,就会去加载storyboard的view
D. 注意:
a. 只要重写loadView方法,没有调用系统默认的做法,即不写[super
loadView],就不会去加载storyboard或者xib来描述控制器的view
b. 如果重写loadView方法,并且指定了nibName,loadView默认的做法会去加载xib的view
c. 只要重写loadView方法,没有指定nibName,就不会自动去加载和控制器同名的xib
d. 在重写loadView时,没有给self.view创建view,就使用self.view,会造成死循环
e. 如果是根控制器的view,自定义view的时候可以不设置尺寸,系统会自动设置;不是跟控制器就不行;可以用CGRctZeco表示,如:self.view
= [[UIView alloc] initWithFrame: CGRctZeco];
f. 重写loadView方法时,不要写[super loadView];,因为重写该方法的目的是自定义view,重写了还要去加载storyboard里的view,
等于多此一举 |
| |
5. xib和storyboard的区别
storyboard已经指定了控制器的view,不需要我们管,xib需要我们手动管理
6. 如何快速生成一个xib描述控制器的view
定义新的控制器的时候,勾选xib,会自动搞一个xib描述控制器的view
会自动生成一个和控制器同名的xib,并且里面设置好了
(五). 控制器的View
1. view的生命周期
只要是View开头的都是View的生命周期方法

loadView:第一次使用view的时候调用 viewDidLoad:控制器的view加载完成的时候调用 viewWillAppear:控制器的view即将显示的时候调用 viewDidAppear:控制器的view完全显示的时候调用 viewWillDisappear:控制器的view即将消失的时候调用 viewDidDisappear:控制器的view完全消失的时候调用 viewWillLayoutSubviews:控制器的view即将布局的时候调用 viewDidLayoutSubviews:控制器的view完全布局的时候调用 viewWillUnload:控制器的view即将销毁 viewDidUnload:控制器的view完全销毁
|
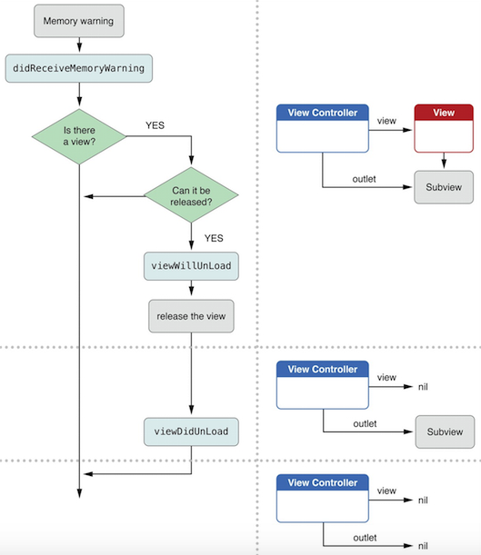
2. 内存警告处理 
a. 处理过程
有内存警告 -> 调用didReceiveMemoryWarning方法 -> 判断控制器的View存不存在
-> 存在就判断能不能被释放(判断是不是正在显示在界面上) -> 能释放就调用ViewWillUnload
-> 完全释放后就调用ViewDidUnload
b. 注意
内存警告处理时,ViewWillUnload和ViewDidUnload不一定被调用,因为这是系统自动判断的。
|
|
|
2683
次浏览
36
|
|
|