您可以捐助,支持我们的公益事业。

1元 10元 50元





认证码:  验证码,看不清楚?请点击刷新验证码 必填



  求知 文章 文库 Lib 视频 iPerson 课程 认证 咨询 工具 讲座 Model Center 汽车系统工程   模型库  
会员   
   
AI Spec Coding工程化实践
4月24-25日 北京+线上
基于模型的数据治理与数据中台
5月19-20日 北京+线上
网络安全原理与实践
5月21-22日 北京+线上
     
   
 订阅
  捐助
设计模式在业务系统中的应用
 
作者:兴亮
  2288  次浏览      35
 2021-11-26
 
编辑推荐:
本文的重点在于说明工作中所使用的设计模式,为了能够更好的理解设计模式,首先简单介绍一下业务场景。使用设计模式,可以简化代码、提高扩展性、可维护性和复用性,希望对大家的学习有所帮助。
本文来自于 阿里技术 ,由火龙果软件Alice编辑、推荐。

一 线路检查工具

1 意义

为什么需要线路检查工具呢,有以下几个方面的原因:

  • 每逢大促都需要进行各网络和各行业的线路调整,调整完成之后,是否得到期望状态,需要检查确认。
  • 上下游应用之间数据的一致性检查,如果存在不一致,可能会在订单履行时造成卡单。
  • 有些问题发生后,业务同学需要全面检查一遍线路数据,判断是否符合预期。
  • 各领域之间的数据变更缺乏联动性,导致资源和线路出现不一致。

为什么要把线路检查工具产品化呢,考虑如下:

  • 以前每次大促,都是技术同学现场编写代码捞数据给到业务同学,而且因为人员流动性较大,代码可复用性较低,导致重复劳动。产品化后,可以方便地传承下去,避免不必要的重复劳动。
  • 每次因为时间紧急,现场写的代码都比较简单,经常是直接将数据打印到标准输出,然后复制出来,人工拆分转成Excel格式;这样的过程要进行多次,占用太多技术同学的时间。产品化后,解放了技术同学,业务同学可以自己在页面操作。
  • 很多数据检查,是每次大促都会进行的,业务同学与技术同学之间来回沟通的成本较高。产品化后,可以避免这些耗时耗力的沟通,大家可以把更多的时间放在其他的大促保障工作上。

2 检查项

根据2020年D11进行的数据检查,本次共实现8项,下面列举了4项,如下:

  • 时效对齐检查:确保履行分单正常。
  • 弱控线路与表达网络一致性:确保履行和路由不会因为线路缺失而卡单。
  • 资源映射和编码映射一致:前者是表达线路时所用,后者是订单履约时所用,确保表达和履约能够一致。
  • 检查线路数量:统计现存线路的情况。

好了,了解了背景知识,下面开始介绍所用到的设计模式,以及为什么要用、怎么用。

二 设计模式

1 模板方法模式+泛型

上述8项数据检查工具,大致的处理流程是类似的,如下:

针对不同的检查工具,只有“线路数据检查”这一步是不一样的逻辑,其他步骤都是相同的,如果每个检查工具都实现这么一套逻辑,必定造成大量的重复代码,维护性较差。 模板方法模式能够很好地解决这个问题。

模板方法设计模式包含模板方法和基本方法,模板方法包含了主要流程;基本方法是流程中共用的逻辑,如创建检查任务,结果输出等等。

下图是所实现的模板方法模式的类继承关系:

分析如下: 1)DataCheckProductService接口为对外提供的服务,dataCheck方法为统一的数据检查接口。 2)AbstractDataCheckProductService是一个抽象类,设定模板,即在dataCheck方法中设定好流程,包括如下:

  • commonParamCheck方法:进行参数合法性检查,不合法的情况下,直接返回。
  • createFileName方法:创建文件名称。
  • createTaskRecord方法:创建检查任务。
  • runDataCheck方法:进行数据检查,这是一个抽象方法,所有检查工具都要实现此方法,以实现自己的逻辑。
  • uploadToOSS方法:将检查结果上传到OSS,便于下载。
  • updateRouteTask方法:结束时更新任务为完成。

dataCheck方法为模板方法,runDataCheck方法由各个子类去实现,其他方法是基本方法。还有一些其他方法,是各个检查工具都需要使用的,所以就放在了父类中。 3)CheckSupplierAndCodeMappingService类、CheckLandingCoverAreaService类和CheckAncPathNoServiceService类为具体的检查工具子类,必须实现runDataCheck方法。 因为不同检查项检的查结果的格式是不一样的,所以使用了泛型,使得可以兼容不同的检查结果。 简化的代码如下:

/**
* 数据检查工具产品化对外服务接口
* @author xxx
* @since xxx
* */
public interface DataCheckProductService {
/**
* 数据检查
* @param requestDTO 请求参数
* */
< T> BaseResult< Long> dataCheck(DataCheckRequestDTO
requestDTO); }

/**
* 数据检查工具产品化服务
*
* @author xxx
* @since xxx
* */
public abstract class AbstractDataCheckProductService
implements DataCheckProductService {
/**
* 数据检查
* @param requestDTO 请求参数
* @return
* */
@Override
public < T> BaseResult< Long> dataCheck
( DataCheckRequestDTO requestDTO ){
try{
//1. 参数合法性检查
Pair< Boolean,String> paramCheckResult = commonParamCheck
( requestDTO);
if(!paramCheckResult.getLeft()){
return BaseResult.ofFail(paramCheckResult.getRight());
}

//2. 创建导出任务
String fileName = createFileName(requestDTO);
RouteTaskRecordDO taskRecordDO = createTaskRecord(fileName,
requestDTO.getUserName());

//3. 进行数据检查
List< T> resultList = Collections.synchronizedList
( new ArrayList <>());
runDataCheck(resultList, requestDTO);

//4. 写入文件
String ossUrl = uploadToOSS(fileName,resultList);
//5. 更新任务为完成状态
updateRouteTask(taskRecordDO.getId(),DDportTaskStatus
. FINISHED.intValue (), resultList.size()-1,"",ossUrl);

return BaseResult.ofSuccess(taskRecordDO.getId());
}catch (Exception e){
LogPrinter.errorLog("dataCheck-error, beanName= "
+getBeanName(),e);
return BaseResult.ofFail(e.getMessage());
}
}

/**
* 进行数据检查
* @param resultList 存放检查结果
* @param requestDTO 请求参数
* @return
* */
public abstract < T> void runDataCheck(List< T> resultList ,
DataCheckRequestDTO requestDTO);
}

/**
* 检查资源映射和编码映射一致
* @author xxx
* @since xxx
* */
public class CheckSupplierAndCodeMappingService extends
AbstractDataCheckProductService{
@Override
public < T> void runDataCheck(List< T>
resultList, DataCheckRequestDTO requestDTO){
//自己的检查逻辑
}
}

/**
* 检查区域内落地配必须三级全覆盖
* @author xxx
* @since xxx
* */
public class CheckLandingCoverAreaService extends
AbstractDataCheckProductService{
@Override
public < T> void runDataCheck(List< T>
resultList, DataCheckRequestDTO requestDTO){
//自己的检查逻辑
}
}

/**
* 检查资源映射和编码映射一致
* @author xxx
* @since xxx
* */
public class CheckAncPathNoServiceService extends
AbstractDataCheckProductService{
@Override
public < T> void runDataCheck(List< T> resultList,
DataCheckRequestDTO requestDTO){
//自己的检查逻辑
}
}

使用模板方法模式的好处是:

  • 简化了代码,每个工具只需要关心自己的核心检查逻辑,不需要关注前置和后置操作。
  • 提高了扩展性,可以方便地增加新的检查工具。
  • 统一的异常捕获和处理逻辑,子类有异常,尽管往外抛出。

2 策略模式

之所以会用到策略模式,是因为一些检查工具写完之后,发现跑出来的结果数据太多,有几万、几十万等等,一方面,检查比较耗时,结果文件会很大,下载耗时;另一方面,这么多数据给到业务同学,他们也很难处理和分析,也许他们只是想看一下总体情况,并不想看具体的到哪个地方的线路。为此,在原先方案设计的基础上,增加了“统计信息”的选项,让用户可以自行选择“详细信息”还是“统计信息”,对应到页面上就是一个单选框,如下:

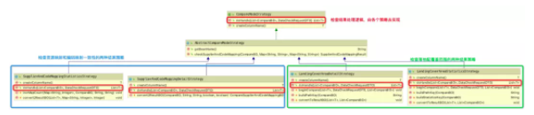
现在增加了一种检查方式,今后是否还会有其他的检查方式?完全有可能的。所以得考虑到扩展性,便于后面同学增加新的检查方式。 此外,还有一种场景也可以使用策略模式,那就是业务系统中有很多业务网络,不同网络之间有一些差异;本次所实现的检查工具,有几个涉及到多个网络,今后可能会涉及到所有网络。 综合以上两种场景,最合适的就是策略模式了。“详细信息”和“统计信息”各采用一种策略,不同网络使用不同的策略,既便于代码理解,又便于后续扩展。 “详细信息”和“统计信息”两种检查结果的策略类图如下:

解析:

  • CompareModeStrategy对外提供统一的结果处理接口doHandle,策略子类必须实现此接口。
  • SupplierAndCodeMappingStatisticsStrategy和 SupplierAndCodeMappingDetailStrategy 是检查配送资源和编码映射一致性的两种结果信息方式,前者为统计方式,后者为详细方式。
  • LandingCoverAreaStatisticsStrategy和 LandingCoverAreaDetailStrategy 是检查落地配覆盖范围的两种结果信息方式,前者为统计方式,后者为详细方式。
  • 那AbstractCompareModeStrategy是干什么用的?它是一个抽象类,负责承接所有策略子类共用的一些方法。

简化的代码如下:

/**
* 检查结果策略对外接口
* @author xxx
* @since xxx
* */
public interface CompareModeStrategy {
/**
* 具体操作
*
* @param list
* @param requestDTO
* @return 结果集
* */
< T> List< T> doHandle(List< CompareBO> list,
DataCheckRequestDTO requestDTO );
}

/**
* 策略公共父类
*
* @author xxx
* @since xxx
* @apiNote 主要是将子类共用方法和成员抽离出来
* */
public abstract class AbstractCompareModeStrategy implements
CompareModeStrategy {
//子类的共用方法,可以放在此类中
}

/**
* 检查落地配覆盖范围 详细信息 策略类
* @author xxx
* @since xxx
* */
public class LandingCoverAreaDetailStrategy extends
AbstractCompareModeStrategy{
@Override
public < T> List< T> doHandle(List< CompareBO>
list, DataCheckRequestDTO requestDTO){
List< T> resultList = new ArrayList<>();
//检查结果处理逻辑
return resultList;
}
}

/**
* 检查落地配覆盖范围 统计信息 策略类
* @author xxx
* @since xxx
* */
public class LandingCoverAreaStatisticsStrategy extends
AbstractCompareModeStrategy{
@Override
public < T> List< T> doHandle(List< CompareBO>
list, DataCheckRequestDTO requestDTO){
List< T> resultList = new ArrayList<>();
//检查结果处理逻辑
return resultList;
}
}

/**
* 检查配送资源和编码映射一致 详细信息 策略类
* @author xxx
* @since xxx
* */
public class SupplierAndCodeMappingDetailStrategy extends
AbstractCompareModeStrategy{
@Override
public < T> List< T> doHandle(List< CompareBO> list,
DataCheckRequestDTO requestDTO){
List< T> resultList = new ArrayList<>();
//检查结果处理逻辑
return resultList;
}
}

/**
* 检查配送资源和编码映射一致 统计信息 策略类
* @author xxx
* @since xxx
* */
public class SupplierAndCodeMappingStatisticsStrategy
extends AbstractCompareModeStrategy{
@Override
public < T> List< T> doHandle(List< CompareBO>
list, DataCheckRequestDTO requestDTO){
List< T> resultList = new ArrayList<>();
//检查结果处理逻辑
return resultList;
}
}

 

同样,不同网络的处理策略类图如下:

代码与上面类似,就不展示了。

使用策略模式的好处是:

  • 提高代码扩展性,后续增加别的结果格式或别的网络处理逻辑,可以在不修改其他策略的情况下直接新增。
  • 提高代码可读性,取代了if...else,条理清晰。
  • 不同系列采用不同的策略,策略与策略之间可以嵌套使用,形成策略的叠加效用。

3 工厂模式

工厂模式解决的是bean的生产问题,简单工厂模式根据入参生产不同的bean,普通工厂模式针对每个bean都构建一个工厂,此两者各有优劣,看需要。本方案采用的是简单工厂模式。 之所以使用工厂模式,是因为有太多的bean需要构造,如果在业务逻辑中构造各种bean,则会显得凌乱和分散,所以需要一个统一生成bean的地方,更好地管理和扩展。 本方案中主要有三类bean需要工厂来生成:

  • 模板方法模式中所用到的子类。
  • 检查结果格式策略中所用到的子类。
  • 不同网络处理策略中所用到的子类。

所以,使用三个工厂分别构造这三种类型的bean。另外,因为每个bean主要的功能都在方法中,不涉及类变量的使用,所以可以利用spring容器生成的bean,而不是我们自己new出来,这样就使得bean可以重复使用。因此,这里的工厂只是bean的决策(根据参数决定使用哪个bean),不用自己new了。 三个工厂分别如下:

  • DataCheckProductFatory:由getDataCheckProductService方法根据输入参数决策使用哪个数据检查工具。
  • CompareModeStrategyFactory:用于决策使用哪种格式输出,因为将输出策略分为了2类(详细信息和统计信息),所以需要传入两个参数才能决定使用哪种策略。
  • DataCheckNetworkStrategyFactory:用于决策使用哪种网络处理策略,因为将策略分为了2类(4PL网络和其他网络),所以需要传入两个参数才能决定使用哪种策略。

这三个工厂的代码类似,这里就以CompareModeStrategyFactory为例,简化的代码如下:

/**
* 比对结果集方式
* @author xxx
* @since xxx
* */
@Service
public class CompareModeStrategyFactory {

详细结果的bean
@Resource
private LandingCoverAreaDetailStrategy landingCover
AreaDetailStrategy;
@Resource
private SupplierAndCodeMappingDetailStrategy
supplierAndCodeMappingDetailStrategy;

统计结果的bean
@Resource
private LandingCoverAreaStatisticsStrategy
landingCoverAreaStatisticsStrategy;
@Resource
private SupplierAndCodeMappingStatisticsStrategy
supplierAndCodeMappingStatisticsStrategy;

/**
* 获取比对结果的策略
* */
public CompareModeStrategy getCompareModeStrategy
(DataCheckProductEnum productEnum, DataCompareModeEnum
modeEnum){ CompareModeStrategy compareModeStrategy = null;
switch (modeEnum){
case DETAIL_INFO:
compareModeStrategy = getDetailCompareModeStrategy
(productEnum); break;
case STATISTICS_INFO :
compareModeStrategy = getStatisticsCompareModeStrategy
(productEnum); break;
default:;
}
return compareModeStrategy;
}
/**
* 获取 信息信息 策略对象
* */
private CompareModeStrategy getDetailCompare ModeStrategy
(DataCheckProductEnum productEnum){
CompareModeStrategy compareModeStrategy = null;
switch (productEnum){
case CHECK_LANDING_COVER_AREA:
compareModeStrategy = landingCoverAreaDetailStrategy;
break;
case CHECK_SUPPLIER_AND_CODE_MAPPING:
compareModeStrategy = supplierAndCodeMapping DetailStrategy;
break;
default:;
}
return compareModeStrategy;
}
/**
* 获取 统计信息 策略对象
* */
private CompareModeStrategy getStatistics CompareModeStrategy
(DataCheckProductEnum productEnum){
CompareModeStrategy compareModeStrategy = null;
switch (productEnum){
case CHECK_LANDING_COVER_AREA:
compareModeStrategy = landingCoverArea StatisticsStrategy;
break;
case CHECK_SUPPLIER_AND_CODE_MAPPING:
compareModeStrategy = supplierAndCodeMapping StatisticsStrategy;
break;
default:;
}
return compareModeStrategy;
}
}
  • 使用工厂模式的好处是:
  • 便于bean的管理,所有的bean都在一处创建(或决策)。
  • 条理清晰,便于阅读和维护。

4 “代理模式”

这个代理模式是打着双引号的,因为不是真正的代理模式,只是从实现方式上来说,具有代理模式的意思。为什么需要用到代理模式?是因为类太多了,业务逻辑分散在各个类中,有的在模板子类中,有的在网络策略中,有的在结果输出格式策略中,而这些业务逻辑都需要多线程执行和异常捕获。如果有个代理类,能够收口这些处理逻辑,只需增加前置多线程处理和后置异常处理即可。

Java语言中的函数式编程,具备这种能力。所谓函数式编程,是指能够将方法当做参数传递给方法,前面“方法”是业务逻辑,后面“方法”是代理,将业务逻辑传递给代理,就实现了统一收口的目的。

能够实现此功能的接口有四个,分别是:Consumer、Supplier、Predicate与Function,怎么使用可以网上查询。本方案使用的是Consumer,因为它是用来消费的,即需要传入一个参数,没有返回值,符合本方案的设计。

简化后的代码如下:

@Service
public class CheckLandingCoverAreaService extends
AbstractDataCheckProductService {
@Override
public < T> void runDataCheck(List< T> resultList,
DataCheckRequestDTO requestDTO){
dataCheckUtils.parallelCheckByFromResCodes
(requestDTO,requestDTO.
getFromResCodeList(),fromResCode->{
ExpressNetworkQuery query = new ExpressNetworkQuery();
query.setNs(NssEnum.PUB.getId());
query.setStatus(StatusEnum.ENABLE.getId());
query.setGroupNameList(requestDTO.getGroupNameList());
query.setBrandCodeList(requestDTO.getBrandCodeList());
query.setFromResCode(fromResCode);
List< TmsMasterExpressNetworkDO> masterExpressNetworkDOS
= tmsMasterExpressNetworkService.
queryExpressNetworkTimeList
(query);
startCompareWithAnc(resultList,requestDTO,
masterExpressNetworkDOS,fromResCode,solutionCodeMap);
});
}
}

@Service
public class DataCheckUtils {
/**
* 并行处理每个仓
* @param requestDTO 请求参数
* @param fromResCodeList 需要检查的仓列表
* @param checkOperation 具体的业务处理逻辑
* */
public < T> void parallelCheckByFromResCodes
(DataCheckRequestDTO
requestDTO, List< String> fromResCodeList,
Consumer<
String> checkOperation){
List< CompletableFuture> futureList = Collections.
synchronizedList(new ArrayList<>());
fromResCodeList.forEach(fromResCode->{
CompletableFuture future = CompletableFuture.
runAsync(() -> { try{
checkOperation.accept(fromResCode);
}catch (Exception e){
LogPrinter.errorLog("parallelCheckByFromResCodes-error,
taskId="+requestDTO.getTaskId(),e);
recordErrorInfo(requestDTO.getTaskId(),e);
}
}, DATA_CHECK_THREAD_POOL);
futureList.add(future);
});
//等待所有线程结束
futureList.forEach(future->{
try{
future.get();
}catch (Exception e){
LogPrinter.errorLog("parallelCheckByFromResCodes -
future-get-error",e);
}
});
}
}

可以看出,Consumer所代表的就是一个方法,将此方法作为 parallelCheckByFromResCodes 方法的一个参数,在 parallelCheckByFromResCodes 中进行多线程和异常处理,既能统一收口,又大大减少了重复代码。 代理模式的好处是:

  • 统一收口多种不同的业务逻辑,统一做日志和异常处理。
  • 减少重复代码,提高了代码质量。
  • 可维护性较强。

5 其他

像结果输出格式策略模式那样,虽然 AbstractCompareModeStrategy 没有实际的业务逻辑,但仍然把它作为一个基类,目的是所有子类共用的逻辑或方法,能够放在此类中,减少代码量,提升维护性。

但是有的时候,不是继承自同一个基类的子类们,仍然要共用一些逻辑或方法(如parallelCheckByFromResCodes方法),但Java语言限制一个类只能继承一个基类,怎么办呢?简单的办法就是把这些共用逻辑或方法放到一个工具类(如DataCheckUtils)中。

三 思考&感悟

在做这个项目的过程中,刚开始没有很好的设计,也没有想的很全面,导致代码改了又改,虽然耽误点时间,但觉得是值得的。总结以下几点:

  • 将提升代码可读性、可扩展性和可维护性的意识注入到平时的项目中,便于自己,利于他人。如果项目紧急没时间考虑很多,希望之后有时间时能够改善和优化。
  • 工作不仅是为了完成任务,更是提升自己的过程。能力要用将来进行时。
  • 原文链接

  

   
2288 次浏览       35
相关文章

为什么要做持续部署?
剖析“持续交付”:五个核心实践
集成与构建指南
持续集成工具的选择-装载
 
相关文档

持续集成介绍
使用Hudson持续集成
持续集成之-依赖管理
IPD集成产品开发管理
相关课程

配置管理、日构建与持续集成
软件架构设计方法、案例与实践
单元测试、重构及持续集成
基于Android的单元、性能测试
最新活动计划
嵌入式软件架构设计 12-11[北京]
LLM大模型与智能体开发实战 12-18[北京]
嵌入式软件测试 12-25[北京]
AI原生应用的微服务架构 1-9[北京]
AI大模型编写高质量代码 1-14[北京]
需求分析与管理 1-22[北京]
 
最新文章
iPerson的过程观:要 过程 or 结果
“以人为本”的工程哲学
企业架构、TOGAF与ArchiMate概览
UML 图解:顺序图( sequence diagram )
UML 图解:对象图( class diagram )
最新课程
基于UML和EA进行系统分析设计
UML+EA+面向对象分析设计
基于SysML和EA进行系统设计与建模
UML + 嵌入式系统分析设计
领域驱动的建模与设计
更多...   
成功案例
某电信运营供应商 应用UML进行面向对象分析
烽火通信 UML进行面向对象的分析设计
西门子 UML与嵌入式软件分析设计
航天科工某子公司 从系统到软件的分析、设计
深圳某汽车企业 模型驱动的分析设计
更多...