您可以捐助,支持我们的公益事业。

1元 10元 50元





认证码:  验证码,看不清楚?请点击刷新验证码 必填



  求知 文章 文库 Lib 视频 iPerson 课程 认证 咨询 工具 讲座 Model Center 汽车系统工程   模型库  
会员   
   
基于模型的数据治理与中台
11月11-12日 北京+线上
软件架构设计方法、案例与实践
11月13-14日 北京+线上
UML与面向对象分析设计
11月25-26日 北京+线上
     
   
 订阅
SysML和UAF图例
 
来源:sparx    译者:火龙果Anna
  5041   次浏览      37 次
2021-8-19

系统工程

从广义上讲,系统工程是在其生命周期内研究、设计和管理复杂的物理或电子系统的工作。Enterprise Architect 提供了一个基于模型的系统工程平台,该平台为系统工程师和基于模型的开发集成了许多高端功能。Enterprise Architect 为两个核心系统工程框架提供支持

•SysML

•UAF (UPDM - DoDAF & MODAF)

Enterprise Architect 的 SysML 1.5 实施为系统工程专业人士提供了强大而严格的建模解决方案。


带有SysPhS的SysML 模块定义图 - 运算放大器

带有 SysPhS的 SysML模块定义图 - 触发器二进制计数器

带有 SysPhS 的 SysML模块定义图 - 高通/低通滤波器

带有SysPhS的SysML 模块定义图 -水箱系统中的水流

带有 SysPhS 的 SysML 内部模块定义 - 运算放大器

SysML 内部模块定义与 SysPhS - 触发器二进制计数器

带有 SysPhS 的 SysML 内部模块定义 - 水箱系统中的水流

SysML 需求图 - Distiller 顶层需求

SysML 包图 - Distiller 模型

SysML 包图 - Distiller 值类型

SysML 活动图 - Distiller 批处理

SysML 活动图 - 蒸馏器连续过程

SysML活动图-蒸馏器批处理-无控制流

SysML模块定义图-蒸馏器行为对象流

SysML状态机图-水的状态

SysML活动图-蒸馏器-分配泳道

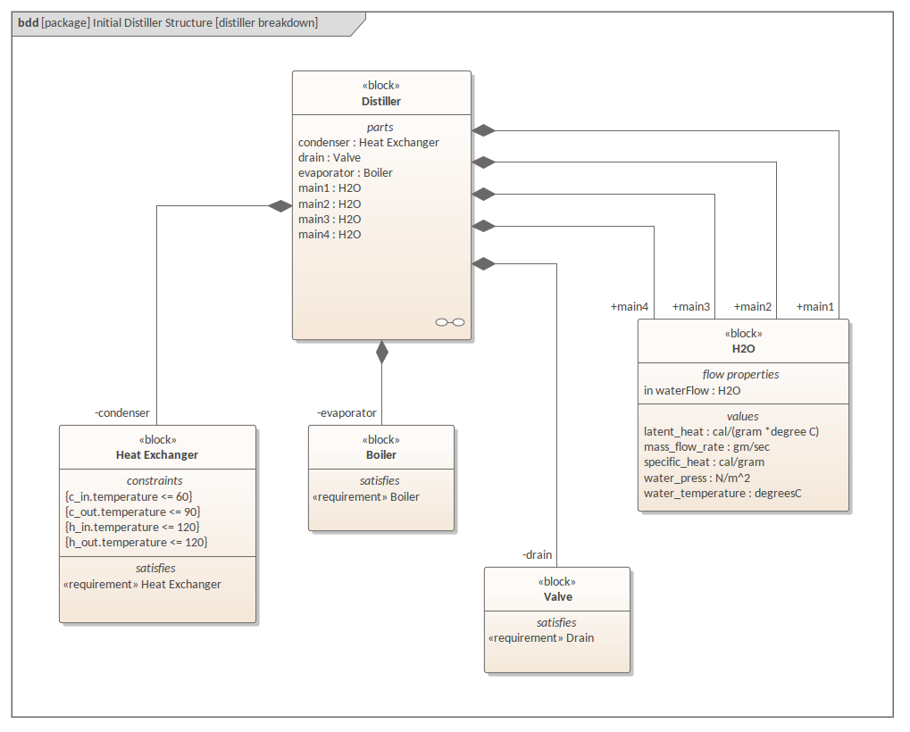
SysML块模块定义图-蒸馏器

SysML块定义图-蒸馏器-端口

SysML 内部模块图 - Distiller

SysML 参数图 - 蒸馏器热平衡

SysML 序列图 - Distiller 简单序列

SysML状态机图-蒸馏器简单状态机

SysML 模块定义图 - 电路

SysML 参数图 - 电路

SysML 块定义图 - 液体箱

SysML 参数图 - 油箱填充

SysML 需求图 - HSUV 规范

SysML 用例图 - 混合动力 SUV 用例

SysML约束块图-动力学的定义

SysML 包图 - HSUV 分析

SysML 序列图 - 启动车辆

SysML 活动图 - 提供动力

SysML 活动图 - 加速

SysML 状态机图 - 加速

SysML 包视图 - 混合动力 SUV 视图
 

 

UAF

UAF(统一架构框架) 为特定框架提供支持,例如 DoDAF、MODAF、UPDM、NAF 等。Enterprise Architect 内置了对 UAF 的支持,并提供了从 UPDM 2.1 向上迁移的规定


UAF - 民用海上搜救示例

UPDM - 活动到服务的可追溯性矩阵

UPDM - 计划时间表
 
相关工具

文档生成器(DocGenerator)
代码工程师 Code Engineer
模型检查器 Checker
WebEA
自动建模器(AutoModeler)
 
相关文章

ASPICE 4.0 过程指南
采用SysML对FPGA逻辑单元进行建模(对应到VHDL代码)
DoDAF建模图例(EA+UPDM)
EA集成第三方工具:Polarion、JIRA、AzureDevOps
UML建模指南(建模工具iSpace)
 
相关课程

ASPICE4.0核心开发过程指南
使用NML进行系统分析与建模
基于UML和EA进行系统分析设计
业务建模与业务分析
基于SysML和EA进行系统设计与建模