|
|
|
|
10个程序员专用的的代码文本编辑器 |
| |
|
翻译作者 码农网 – 小峰 来源:码农网 火龙果软件 发布于 2015-1-27 |
|
|
|
通常操作系统和软件开发包中都包含文本编辑器,可以用来编辑配置文件,文档文件和源代码。
下面是笔者总结的10个最好的免费代码文本编辑器:
1.NOTEPAD++
NOTEPAD++是一款免费又优秀的文本编辑器,支持在MS Windows环境下运行的多种编程语言。NOTEPAD++支持超过50种编程、脚本和标记语言的语法高亮显示和代码折叠,能让用户迅速减小或扩大代码段以便查阅整个文档。用户也可以手动设置当前语言,覆盖默认语言。该程序还支持自动完成某些编程语言的API子集。

2.VIM
VIM是一个可高度自由配置的文本编辑器。它是vi编辑器的改进版,同时也是免费软件。该应有程序的建立是为了处理代码以及其他很多事情,而不只是为了写电子邮件和打开配置文件。它允许你编辑文本并保存简单的文本文件,但它的主要功能是还是编辑代码。它支持语法高亮显示和行编号,这是写程序必备的两个基本功能。用户也可以改变界面颜色以便增加代码的可视性。
对于文本编辑,VIM这个程序囊括了多种语言的拼写检查器,并有建议如何更正拼写错误的能力。甚至是当你正在编写代码的时候,它也能派上用场,因为该应用程序只检查不被识别为代码的文本。当然你也可以快速地从这个错误跳到下一个以便更好地校对文本。
VIM是程序员和开发人员应对各种文本编辑的最佳选择。

3.GNU Emacs
Emacs是一个可移植、可扩展、免费的文本编辑器。 Emacs提供了一些命令来管理语句和段落,高亮的语法使得源代码更易于阅读,以及“键盘宏”的方式来执行用户定义的编辑命令。 Emacs可以在若干个操作系统上运行,无论你使用的是哪一种机器类型。这让程序员非常受用。如果你使用的是通用的编程语言,Emacs还会为你提供模式以及相应的排版和布局,更加方便你编辑代码。
Emacs或许不是最简单的工具,但它绝对是最强大的编辑器之一。 相比vim,Emacs的启动时间更长,所需要的内存也更多。但是,它是高度可定制的,并且包括了大量的功能。

4.SUBLIME TEXT
SUBLIME TEXT是一个超棒的免费软件/商业性质的文本编辑器。漂亮的用户界面、卓越的功能和令人惊叹的性能一定会让你爱不释手。它可用于Windows、Mac OS X和Linux系统,并且是免费试用的,而且这个免费时间没有限制。当然你也可以花费70美元买个完整的许可证。一份许可证就能允许你在自己拥有的多台计算机上使用,不管每一台计算机使用的是什么操作系统。

5.ATOM
Atom是一款由GitHub开发的,支持用Node.js编写插件和嵌入Git Contral,面向Mac OS X、GNU/ Linux和Windows的免费的开源文本和源代码编辑器。没人愿意将时间浪费在配置自己的编辑器上面,于是ATOM横空出世。它预装了所有你期望一个现代化的文本编辑器所应该具备的一切功能。而且,ATOM还配备了标签式界面、多窗格布局、简单的文件浏览器、易于学习的曲线图表,以便于你可以快速上手。

6.PSPAD
PSPad编辑器是一款免费的文本编辑器和源代码编辑器,它提供的不仅仅是先进的文本编辑功能,还包括了许多开发工具。 PsPad配备的有十六进制的编辑器、CP转换、文本差异、模板、宏、拼写检查选项、自动完成和代码资源管理器等。它强大的功能集几乎可以满足任何人的需求,无论是初学者还是经验丰富的程序员。

7.GEANY
Geany是一款轻量级的,跨平台的,基于GUI并使用了Scintilla和GTK+,包括基本的IDE功能的文本编辑器。它可用于多种操作系统,例如BSD、Linux、Mac OS X、Solaris和Windows操作系统。其支持的编程语言和标记语言是C、C++、C#、Java、JavaScript、PHP、HTML、LaTex、CSS、Python、Perl、Ruby、Pascal、Haskell、Erlang、Vala等等等等。
由于GEANY具备了对一些最常见和最流行编程语言的兼容性,所以你完全可以使用自己熟悉的编程语言开发项目,等之后导出即可,或者甚至于直接用外部工具编译。这个应用程序允许你自己从预建的主类、模块、HTML、PHP、RB以及TEX文件来打造模板。
相对于传统的基于Unix的编辑器,如Emacs和Vim,Geany更像是用于Microsoft Windows的程式编辑器,例如Notepad和Notepad++,这两者使用的也是Scintilla。总而言之,这是开发人员的电脑中绝对不可或缺的应用程序。

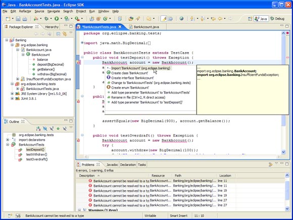
8.ECLIPSE
Eclipse以一种友好的集成开发环境,为各种类型的用户,提供了一系列针对开发Web和Java应用的可用工具。虽然专注于Java,但是也支持其他各种编程语言,如C ++、JavaScript、PHP、C、Perl、Fortran、Ruby、Python,甚至是COBOL。它还包括了适用于各种语言、向导和内置应用程序以简化开发的源代码和图形编辑器,以及支持部署、运行和测试app的工具和API。
Eclipse提供的插件功能相当丰富,有助于更加简便地创建、集成和使用软件工具,节省时间和金钱。

9.JEDIT
jEdit是一个免费的,用Java编写的一个文本编辑器,可以运行在任何操作系统上,包括BSD、Linux、Mac OS X和Windows。 jEdit以它强大的功能和便捷的用法打败了很多昂贵的开发工具,并且它还是拥有完整源代码的免费软件,在GPL(通用公共许可证)2.0的条款之下。jEdit是高度可定制的,可以用BeanShell、Jython、JavaScript和一些其他的脚本语言编写的宏扩展。总而言之,这是一款通用的文本编辑工具,不但可用于简单的纯文本编辑,也可以用于检查各种代码类型。

10、NETBEANS

|
|
|
|
|