| 1.什么是ArchiMate
企业架构涉及到战略、业务、数据、应用、技术等多个层次,每个层次都有很多内容,这就需要在概念上区分清楚,对不同的概念采用不同的符号,以便:描述清晰,理解明确,行动有方向。
ActiMate是企业架构建模的标准语言,支持企业架构的所有层次的建模:
1. 企业战略
2. 业务架构
3. 数据架构
4. 应用架构
5. 技术架构
6. 实现&迁移
如下是使用ArchiMate建立的一个企业架构的多层次简图:
2. ArchiMate有什么
ArchiMate支持对企业架构的6个层次和4个方面。6个层次和4个方面是互相映射的关系,图示如下:
ArchiMate建模企业架构的6个层次:
1. 战略层:指定企业架构的战略目标、成长路线图。
2. 业务层:企业架构的驱动力来源。
3. 应用层:支撑业务的信息系统的组织与集成。
4. 技术层:构建应用的网络、软件和硬件技术。
5. 物理层:支持应用的物理设备和网络。
6. 实现与迁移:实施企业架构的项目过程管控。
ArchiMate建模企业架构的4个方面:
1. 动机:企业架构涉及、改进的目标和原因。
2. 主动结构:发起各种行为的主体。
3. 行为:提供各种能力的活动及其组成的流程和实现的服务。
4. 被动结构:被处理的各种客体。
如下是企业架构模型的6
个层次说明:
| 观察者 |
关注的角度和内容 |
关注的视点 |
| 1.
决策者 |
组织对外的服务对象主要是谁,企业的核心价值是什么,企业的未来的发展目标和路线图是什么。 |
战略模型
|
| 2.
业务人员 |
有哪些业务,这些业务有什么流程,业务人员是如何组织的,业务对象之间存在什么关系,业务活动被那些应用服务支持。 |
业务架构模型 |
| 3.
数据管理者 |
存在哪些数据,这些数据属于那些数据对象,这些数据对象有哪些属性构成,数据对象之间存在什么关系,存储上是如何分布的。 |
数据架构模型 |
| 4.
应用开发者 |
支持业务的应用服务有哪些应用组件实现,这些应用组件组合为哪些系统功能,这些应用组件之间的接口和关系是什么。这些应用组件对请求的处理过程是什么。 |
应用架构模型 |
| 5.
技术开发者 |
在IT技术上有哪些节点,节点之上存在哪些操作系统、数据、中间件等基础环境,这些环境之上部署了什么技术组件,以什么样的过程对应用提供服务。 |
技术架构模型 |
| 6.
项目管理人员 |
整个架构需要构建哪些内容,这些内容分为哪些层次,在时间上分为几个阶段,每个阶段实现什么内容,需要什么资源和能力,时间如何安排,质量如何保证。 |
实施过程模型 |
如下是企业架构6个层次的模型的部分代表示例:
这些层次之间存在映射关系,如下是一个跨层的视图示例:
3. 基于模型的企业架构方法
企业架构是一个跨越业务、数据、应用、技术四个层次,涉及企业内部多个业务领域的IT整体架构设计,是未来企业信息化发展的基石,这个过程注定是一个历时时间长、涉及人员多、涉及专业多的复杂工程,所以需要严谨而且清晰的工程方法。为此,我们采用企业架构工程方法:
首先应该对企业的现状进行调查,了解清楚:
业务现状
系统现状
数据现状
技术现状
然后采用建立企业架构的开发过程路线图:参考 TOGAF的ADM。
企业架构开发分为如下阶段:
√ 准备阶段
√ 架构愿景
√ 业务架构
√ 信息系统架构(包括:应用架构和技术架构)
√ 技术架构
√ 机会识别和解决方案规划
√ 制定迁移计划
√ 实施架构治
√
对架构的变更管理
在整个过程中对需求进行管理,包括对需求引起的架构变更进行影响分析和管理。
在企业架构开发的过程中,采用ArchiMate进行企业架构建模:
√
动机和战略
√
业务架构
√
数据架构
√
应用架构
√
技术架构
√
实现和迁移
在上述架构过程中,应该建立明确得质量标准,在相应的架构设计完成后进行质量评审。
企业架构的建立是一个庞大的工程,不能只靠一两个架构师,而应该有一个架构团队,而且还需要相关的业务专家、技术专家及时的参与,这就需要建立一个能够起到示范作用的架构范例,让大家作为工作的参考。
在架构实施中,要保证思路清晰,内容明确,必须把2个方面都搞清楚:
企业架构实施过程,这个参考TOGAF ADM,
企业架构的内容,这个采用ArchiMate建模。
而且还需要把 架构开发过程和架构内容的映射关系明确下来,这样才能随着过程的推进,内容逐步建立起来。作为架构开发过程的ADM和架构描述内容的ArchiMate,二者之间存在映射关系如下所示:
企业架构开发的各个阶段对应的建模视图如下:
| 阶段 |
ArchiMate建模 |
| 预备阶段
|
准备架构建模相关的方法、规范和工具
|
| 架构前景阶段 |
战略&动机建模 |
| 业务架构阶段 |
业务架构建模 |
| 信息系统架构阶段 |
应用架构建模
数据架构建模 |
| 技术架构阶段 |
技术架构建模 |
| 机会与解决方案阶段 |
基于架构模型进行机会识别和解决方案编制 |
| 迁移计划阶段 |
实现&迁移建模 |
| 实现治理阶段 |
基于架构模型进行业务、应用、数据、技术治理 |
| 架构变更管理阶段 |
对架构的模型进行变更管理 |
| 需求管理 |
对需求变更进行管理,分析出受影响的架构内容 |
上面是一个基于架构方法论角度建议的企业架构路线图。具体的实施过程需要进行适度的简化,以便让实施人员内容明确,路线清晰。下图是我们给某企业实施IT顶层设计的一个整体路线图:
在这个项目实施过程中,企业架构的实施路线图简化为:
时间角度:现状调查、未来的目标架构定位,以及从现状到未来的可行方案的制定。
内容角度:价值目标、业务、应用、技术在时间轴的每个阶段的工作展开和实施。
4.企业架构工具方案
企业架构因为层次多,内容庞杂,所以对于这种复杂的架构梳理,架构建模的内容将非常浩大,这就需要强大的企业架构建模工具支持。如下是火龙果提供的企业架构工具方案:
各个工具的功能如下:
| 工具 |
功能 |
| 建模工具EA
|
支持企业架构建模规范ArchiMate,可以建模:业务架构、数据架构、应用架构、技术架构;也支持SysML对系统建模,UML对软件建模,还支持基于模型的仿真、团队协作和工程管理。 |
| MBSE平台:iSpace |
支持企业架构本身基于模型的工程管理:
过程管理:过程建模、工作指南。
人员管理:角色建模、角色职责分配、能力建模.
工件管理:工件建模、工件模板、工件关联.
需求管理:需求目录,需求跟踪,需求评价。
质量管理:质量标准、质量评价、质量统计报告。
工程仓库:工程数据和工件存放,团队协作、权限管理。 |
| 需求管理工具:WebEA |
以Web方式浏览模型,可以对模型进行评审、发布、使用反馈和变更管理,可以浏览模型图和元素列表,并可以对各种模型元素进行关联、编辑,实现需求跟踪、变更管理和质量管理。 |
| 文档生成器DocGenerator |
可以基于模型全自动生成文档,用户可以自己定制文档模板,生成的文档可以和模型进行跟踪管理。 |
| 质量评审QA |
可以建立质量模型,针对不同模型定义质量评价指标模型,然后对模型进行质量评审,提交问题。可以生成质量报告,进行质量分析。 |
| 仿真器Simulator |
可以对工作流程进行仿真,根据用户定义的参数进行计算,可以用于分析流程的正确性、完整性和运行效能。 |
5. 企业架构建模工具EA
企业架构的首要工具是建模工具,这方面现在主流建模工具EA提供完整的企业架构建模支持:
TOGAF的过程框架
ArchiMate的六个层次的建模规范
ArchiMate的视点模型框架
企业架构参考样例
如下是EA的企业架构建模界面示例:
EA支持完整的企业架构建模规范ArchiMate,如下是 EA中的ArchiMate建模工具栏:
EA还提供ArchiMate的建模框架,包括27个视点的模型框架,用户可以在此基础上快速建模相应的架构。如下是
模型框架的截图:
架构设计完后,动态方面需要仿真,以便确定架构的执行可行性和效率。为此,EA专门为业务流程提供了仿真工具BPSim,可以基于流程建模规范BPMN,模拟业务流程的执行,并对流程的参数和效能进行计算。以便设计者评估流程的有效性,如下是BPSim的仿真界面截图:
在架构设计过程中,应该建立各个层次的架构中的各个组件之间存在跟踪关系,这样便于对架构的验证和变更管理。而跟踪矩阵是描述跟踪关系的有效形式,因为组件数量多,所以最好有工具能够快速建立、自动生成各种组件的跟踪关系矩阵。如下是采用建模工具EA自动生成的关系矩阵。
如下是某架构项目的关系矩阵:业务组件-数据对象
关系矩阵(业务组件-数据对象)
如下是关系矩阵:业务组件-应用组件
关系矩阵(业务组件-应用组件)
EA不但支持企业架构建模,还支持 数据库设计与开发、软件需求与设计建模,所以可以很容易的支持从企业架构到数据库实现和软件开发的落地。EA还支持模型库,可以支持大规模架构的团队建模协作,包括:团队分包建模、模型评审、模型仿真、模型发布和应用管理。如下是EA的企业架构协作关系图:
企业架构建模工具EA的模型共享示意图
有了模型库就可以很容易的支持架构的工作场景:
业务方基于架构制定业务工作指南
架构师设计架、
开发者基于架构开发应用组件
用户基于模型学习操作方法,并提供反馈意见
模型库可以成为团队的核心资源,实现快速的基于模型的协作。
6. 企业架构平台iSpace
因为企业架构设计过程长、设计人员角色多、工件多,所以企业架构项目建议采用MBSE平台iSpace进行进行全方位的管理。包括:
企业架构过程建模
企业架构角色职责分配
企业架构工件跟踪与管理。
如下是采用iSpace建模的企业架构设计流程
使用iSpace建立企业架构过程指南
如下是采用iSpace建模的企业架构角色
使用iSpace建立企业架构角色能力模型
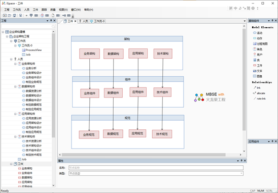
如下是采用iSpace建模的企业架构工件
使用iSpace建立企业架构工件视图
这些工件对应EA的架构模型,可以实现整体的模型管理,还可以快速浏览各个模型之间的跟踪关系,如下是跟踪树和跟踪表:
使用iSpace建立跟踪树和跟踪表

如果希望进一步学习企业架构、ArchiMate、TOGAF、EA、iSpace可以参考如下的课程或者工具
如下是
电子书:Archimate3.0学习卡 (中文版)
讲座实录:企业架构师的能力模型、培养与评测
能力模型:企业架构师
课程:企业架构师认证课(业务、应用、技术)
课程:企业架构建模(archimate)
工具:企业架构建模工具EA 企业架构工程平台-iSpace
作者简介:
|
俎涛,火龙果软件工程创始人,2001年创立了火龙果软件工程,2004年创立了IBM Rational用户组。1998年,曾作为骨干参与国家重点研究课题《面向特定领域基于组件的软件复用》,有幸比较深入的学习和使用的UML进行领域建模、提炼可复用组件和架构。在后来的研发项目中,一直采用模型进行分析设计,积累了一些心得和经验。20年来一直专注于MBSE,熟悉
UML、Sys ML、ArchiMate、BPMN、UPDM、DataModel等建模语言和规范,在以往的经历中,最大的感触是汇聚了很多精英人才的软件工程和系统工程领域居然几十年都是一种凌乱迷蒙的状态,从自己的经历所得,觉得清晰的模型,才是拨开工程迷雾的关键所在,所以不断研究和应用各种建模技术,并从自己的工程实践中提炼经验,形成对于自己可持续的方法论,例如《MBSE
从方法到实践指南》 《基于模型的三维研发管理》 《基于模型的需求管理》 《模型驱动的架构设计》
《基于模型的质量管理》 《基于模型的人员能力管理》 《iProcess过程改进方法》,目前正在作为产品经理和架构师,进行MBSE(基于模型的系统工程)平台的研发,希望建立要给基于模型的工程解决方案,后续会不断写些文章,希望能给同行一些借鉴。 |
如果您希望了解更多信息:
下载 pdf版:
《适用ArchiMate、EA 和 iSpace进行企业架构建模》
本文使用的建模工具为EA,可以下载试用版http://tool.uml.com.cn/ToolsEA/download.asp
后记
希望您读了此文后有所受益。
如果您有经验乐于分享,欢迎投稿给我们。
如果您对我们的培训、咨询和工具感兴趣:
|